Informações gerais
Objetivo: |
O objetivo desse projeto de trabalho é realizar implementação na Tela Cadastro de Prestações 2 com base na LEI Nº 14.431, DE 3 DE AGOSTO DE 2022 em seu § 1º.
Fonte: https://www.in.gov.br/en/web/dou/-/lei-n-14.431-de-3-de-agosto-de-2022-419972228 |
Detalhes: |
|
Informações adicionais: |
Funcionalidade da Tela
* Incluído no Cadastro de Prestações 2 o campo "% do liquido na quitação para desconto do empréstimo consignado", este percentual passa a ser o considerado no cálculo da quitação.
* As informações no Cadastro de Parâmetros passam a ser apenas para informar se será feita a leitura e as prestações que serão validadas. Parâmetro 1: “Calcular % do liquido para desconto de empréstimo consignado” Parâmetro 2: “Tipos de prestação referente a empréstimo consignado” (Imagem 1).
* Caso o colaborador possua dois contratos será considerado o percentual de menor valor. Exemplo: 35% e 40%, no cálculo da quitação considerará 35%.
* Se o novo campo esteja cadastrado com ZERO de % será considerado o valor default de 30%, como era feito antes com base nas informações do Cadastro de Parâmetros.
* A implementação terá análise de LOG nas ações.
__________________________________________________________________________________________________________________________________
Atendendo as exigências legais da (LGPD – Lei Geral de Proteção de Dados Pessoais), os dados, utilizados para a simulação desse projeto de trabalho são fictícios, foram extraídos do "gerador de dados",
site: https://www.4devs.com.br
2. Implementações na Tela
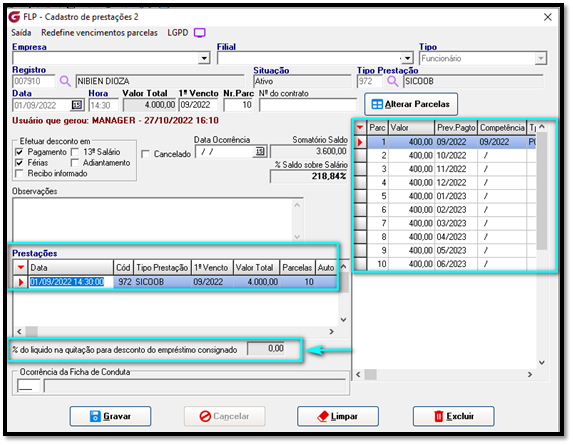
Caminho: FLP – Prestações à Cadastro de Prestações 2
% do líquido na quitação para desconto do empréstimo consignado
Valor do percentual de Desconto passa a ser cadastrado no Cadastro de Prestações 2, conforme demostrado abaixo:

PARAMETRIZAÇÃO NECESSÁRIA
***IMPORTANTE***
A informação no Cadastro de Parâmetros passa ser apenas para informar se será feita a leitura e as prestações que serão validadas.
Caminho: FLP > Cadastros > Castros Auxiliares > Parâmetros Gerais > Parâmetros Internos
1º PARAMETRIZAÇÃO: Calcular % do líquido para desconto de empréstimo consignado
2º PARAMETRIZAÇÃO: Tipos de prestação referente a empréstimo consignado

CENÁRIO 1: Empréstimo consignado Bradesco e Sicoob, constando dois percentuais.
Caminho: FLP – Prestações > Cadastro de Prestações 2


CÁLCULO DA QUITAÇÃO
Mensagem constando quantidade de parcelas a serem descontadas por Tipo de prestação.

TOTAL R$ 4.275,42 * 35% = R$ 1.496,40 Parc. 972 - R$ 500,00 = Parcela 671 - R$ 996,40 |

CENÁRIO 2: Somente um empréstimo Sicoob
Caminho: FLP – Prestações > Cadastro de Prestações 2

CÁLCULO DA QUITAÇÃO
Mensagem constando quantidade de parcelas a serem descontadas por Tipo de prestação.

TOTAL R$ 7.248,94 * 35% = R$ 2.537,13

CENÁRIO 3 – Nesse momento vamos deixar o campo de % de consignado em Branco, deverá considerar 30%.
Caminho: FLP – Prestações > Cadastro de Prestações 2

Cálculo da Quitação Simulada
Mensagem constando quantidade de parcelas a serem descontadas por Tipo de prestação.

TOTAL R$ 5.055,60 * 30% = R$ 1.516,68

Se algum auxílio ou esclarecimento forem necessários, conte conosco através de nossos canais de atendimento.
Telefone: (11) 5018-2525.
Portal do Cliente: https://portaldocliente.praxio.com.br/
#PodeContar
#IA
Este artigo foi útil?
Que bom!
Obrigado pelo seu feedback
Desculpe! Não conseguimos ajudar você
Obrigado pelo seu feedback
Feedback enviado
Agradecemos seu esforço e tentaremos corrigir o artigo

