Informações gerais
Objetivo: |
O objetivo desse projeto de trabalho é realizar implementação de histórico de documentos inseridos na rotina Ficha Médica, aba Anexo no módulo Recursos Humanos. |
Detalhes: |
|
Informações adicionais: |
Funcionalidade da Tela
* Foi implementado uma caixa de seleção nos Parâmetros internos do Sistema Recursos Humanos constando a descrição: Habilitar histórico de anexos na ficha média, opções SIM / NÃO.
* Permitirá anexar documentos nos formatos: PDF, DOC, Docx, TXT e Odt.
* O processo da tela permitirá:
*Incluir documento
*Excluir documento
*Consultar/Visualizar
2. Implementações na Tela
1º Parametrização
Caminho: Cadastro > Parâmetros > Aba Outros > Habilitar histórico de anexos na Ficha Médica > opção SIM.

2º Parametrização
Caminho: Médico > Ficha Médica > Ficha Médica > Aba Anexos

Atendendo as exigências legais da (LGPD – Lei Geral de Proteção de Dados Pessoais), os dados, utilizados para a simulação desse projeto de trabalho são fictícios, foram extraídos do "gerador de dados",
site: https://www.4devs.com.br
CENÁRIO INCLUSÃO DE DOCUMENTOS

Escolher o documento com base nos formatos permitidos

Nesse momento vamos Gravar o Histórico da Ficha Médica

Histórico de documentos anexados corretamente

VISUALIZAR DOCUMENTO ANEXADO
Para visualizar o documento em Tela é necessário dar duplo clique, conforme apresentação abaixo.

FORMATO WORD

CENÁRIO EXCLUIR DOCUMENTOS
Nesse momento vamos selecionar o documento no formato PDF para exclusão. É necessário acionar o botão Gravar no rodapé, para efetivação do processo.

Veja documento excluído do gride corretamente.

***IMPORTANTE***
Possibilitaremos que os exames anexados nas fichas médicas anteriores sejam exibidos na Ficha médica que está sendo registrada no momento, somente visualização e consulta.
Nesse momento ele não permitirá a inclusão/exclusão, é necessário para ter ação no documento inserir a mesma data da ficha médica com o documento em anexo.
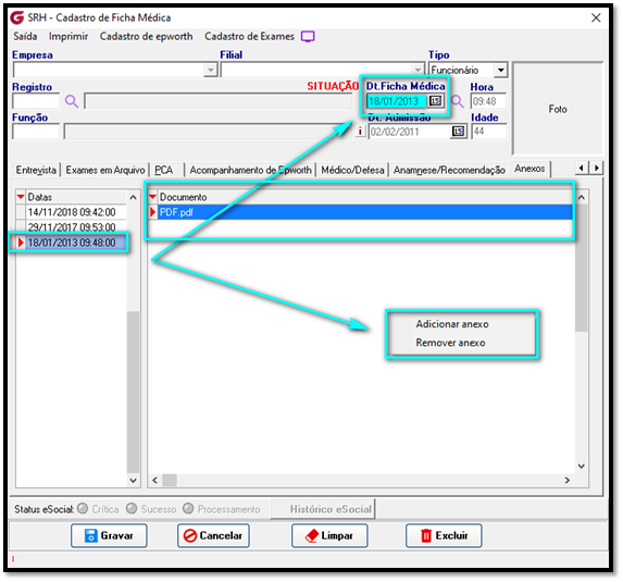
Exemplo Ficha Médica anteriores: Veja data na ficha média 26/10/2022 histórico de anexo 18/01/2013

Exemplo mesma data da ficha médica com o documento em anexo.
Veja: No momento que a data da ficha médica é a mesma do histórico do Anexo ele habilitará as opções Adicionar Anexo / Remover Anexo.

PARÂMETRO INTERNO COM A OPÇÃO NÃO
Habilitar histórico de anexos na ficha médica
Com essa opção selecionada, será apresentada na Ficha Médica tela de Anexos somente os documentos inseridos, ou seja, sem histórico de data.

Tela antes da implementação

Se algum auxílio ou esclarecimento forem necessários, conte conosco através de nossos canais de atendimento.
Telefone: (11) 5018-2525.
Portal do Cliente: https://portaldocliente.praxio.com.br/
#PodeContar
#IA
Este artigo foi útil?
Que bom!
Obrigado pelo seu feedback
Desculpe! Não conseguimos ajudar você
Obrigado pelo seu feedback
Feedback enviado
Agradecemos seu esforço e tentaremos corrigir o artigo

