
Informações Gerais
Objetivo:
Criar rotina de compras workflow para compra de material avulso/serviço.
Detalhes:
PSE: 40298
Módulo: Compras (CPR)
Acesso:
Módulo (CPR)
>Parâmetros>Gerais>Utilizar workflow para compra de material avulso/serviço
>Cadastros>Workflow>Cadastro de unidades
>Cadastros>Workflow>Cadastro de tipo de compra
>Cadastros>Workflow>Cadastro de motivo cancelamento/recusa
>Cadastros>Workflow>Cadastro de diretoria responsável
>Cadastros>Workflow>Cadastro de área
>Cadastros>Workflow>Cadastro de workflow
>Cadastros>Workflow>Associação de rotinas com o motivo de cancelamento
>Parâmetros>Usuários
>Cadastros>Serviços / Materiais avulsos
>Solicitação>Solicitação para aprovação de mat. avulso/serviço
>Solicitação>Manual/manutenção de mat. avulso/serviço
>Auxiliares>Workflow>Liberação de compras por alçada de responsável
>Auxiliares>Workflow>Acompanhamento do workflow
>Cadastros>Contrato de compra para material avulso/serviço
>Cotação>Mapa de compras/ranking de mat. avulso/serviço
>Cotação>Aprovação técnica de fornecedores
Informações Adicionais
Implementada rotina de workflow no processo de compras de material avulso e serviço.
Parâmetros>Gerais>Utilizar workflow para compra de material avulso/serviço
Implementado parâmetro para utilização de workflow nos processos de compra de material avulso/serviço

Com o parâmetro marcado, são habilitados os menus para os cadastros necessários:

Cadastros>Workflow>Cadastro de unidades

Cadastros>Workflow>Cadastro de tipo de compra

Cadastros>Workflow>Cadastro de motivo cancelamento/recusa

Cadastros>Workflow>Cadastro de diretoria responsável
O cadastro de diretoria responsável define os fluxos de responsáveis pela aprovação de valores.
1. Fluxo principal - Gerado pela solicitação de tipo de compra não definido como compra técnica, emergencial ou de consumo de contrato
2. Fluxo emergencial - Gerado pela solicitação de tipo de compra emergencial
3. Fluxo de contratação direta - Gerado pela solicitação de tipo de compra de consumo de contrato.

Cadastros>Workflow>Cadastro de área
Cadastros>Workflow>Cadastro de workflow
Nesta tela devem ser definidas para cada tipo de compra, quais serão as etapas a serem seguidas, suas sequências, definição de SLA para cada etapa, envio de e-mail aos envolvidos a cada etapa concluída.

Etapas disponíveis para o workflow
- Gestor – Liberação da solicitação de compra por alçada
- Aprovação do gestor do contrato *
- Comprador – Liberação da solicitação
- Comprador – Geração da cotação **
- Comprador – Cotação com fornecedores **
- Solicitante – Aprovação do solicitante (especificação técnica) ***
- Gestor – Liberação da área solicitante do valor cotado por alçada
- Comprador – Geração do pedido**
- Processo e compra estratégica
- Análise do fornecedor para autorização (autorização jurídica)
- Solicitante – Confirmar a execução do serviço pelo solicitante
- Comprador – Aprovação do pedido
- Almoxarife – Confirmar o recebimento do item
*Etapa obrigatória para tipo de compra com consumo de contrato
* * Etapas obrigatórias
*** Etapa obrigatória para tipo de compra técnica
9. Cadastros>Workflow>Associação de rotinas com o motivo de cancelamento

Parâmetros>Usuários
Implementado parâmetro para definir quais usuários serão autorizados a gerar solicitação de serviço de “Obra de grande porte”, quando houver algum usuário associado, apenas este poderá gerar solicitação de serviços definidos no cadastro de material avulso/serviço como obra de grande porte.
Implementado parâmetro para definir usuários compradores para o workflow.
Implementado parâmetro para definir usuários almoxarifes para o workflow.
Cadastros>Serviços / Materiais avulsos
No cadastro de material avulso/serviço, implementada flag para definição de quais serviços são classificados como obra de grande porte.

Solicitação>Solicitação para aprovação de mat. avulso/serviço
Na utilização do workflow, as solicitações para aprovação de material avulso/serviço são geradas na tela “Solicitação para aprovação de mat. avulso/serviço”, que possui os novos campos: unidade, área, tipo de investimento, diretoria responsável, tipo de compra e valor previsto no orçamento aprovado?, além das flags "Nova aquisição de material/serviço" e "consumo de contrato de serviço".
A tela de solicitação para aprovação, passa a ser exclusiva para geração de solicitações para aprovação de itens de estoque.

Solicitação>Manual/manutenção de mat. avulso/serviço
Na utilização do workflow, as solicitações manuais de material avulso/serviço são geradas na tela “Manual manutenção de mat. avulso/serviço” que possui os novos campos: unidade, área, tipo de investimento, diretoria responsável, tipo de compra e valor previsto no orçamento aprovado?, além das flags "Nova aquisição de material/serviço" e "consumo de contrato de serviço".
A tela de solicitação manual / manutenção, passa a ser exclusiva para geração de solicitações de itens de estoque.
Incluída a opção “Anexos do material avulso/serviço”, clicando com o botão direito do mouse sobre o material avulso/serviço, para visualizar o item anexo, clique no botão "Anexos".

Ao clicar na opção, é aberta tela para anexo de documentos, com os botões para incluir novos documentos, visualizá-los ou excluí-los.


Após informar a quantidade solicitada do material avulso/serviço, será aberta a nova tela, conforme abaixo:

1. Marcas indicadas - Campo para o solicitante indicar marcas
2. Serviço contínuo - Opção habilitada apenas para serviços
3. Contratação direta - Opção para informar material avulso/serviço com contratação direta
4. Necessidade de visita técnica – Opção para solicitações que necessitem de visita técnica
5. Possui escopo ambiental ou segurança – Opção para solicitações que possuam escopo ambiental ou de segurança
6. Fornecedor exclusivo – Opção habilitada apenas para solicitação com tipo de compra técnica
7. Descrição/especificação do item/serviço – Campo para informar detalhes de descrição e especificações diversas do item/serviço
8. Justificativa para compra – Campo para que o solicitante justifique a necessidade de compra do item/serviço, deve ter pelo menos 20 caracteres. Campo obrigatório
9. Valor previsto – Campo para informar o valor previsto do item/serviço. Campo obrigatório
10. Fornecedor indicado – Campo para indicar fornecedores, habilitado apenas para solicitação com tipo de compra técnica. Campos telefone e e-mail são obrigatórios.
Auxiliares>Workflow>Liberação de compras por alçada de responsável
Tela para liberação do processo de compra por alçada do responsável.
Com a etapa de liberação de compra por alçada do responsável, quando o valor cotado for maior que o valor do orçamento previsto, será necessária a liberação de acordo com o cadastrado na tela de cadastro de diretoria responsável, respeitando as alçadas de valores.

Ao clicar no botão aprovar, a solicitação que estiver marcada será aprovada após confirmação por mensagem
Ao clicar no botão recusar, a solicitação que estiver marcada será recusada e o processo cancelado, após confirmação por mensagem
Ao clicar no botão itens detalhados, serão apresentados detalhes da solicitação, com os botões aprovar e recusar disponíveis

Auxiliares>Workflow>Acompanhamento do workflow
Tela para consulta no Globus, com as solicitações de material avulso/serviço gerenciadas pelo workflow, com a visão das etapas, desde a solicitação até a entrada da nota fiscal associada ao pedido de compra.
As etapas do workflow poderão ser executadas a partir desta tela, conforme definição dos responsáveis por cada etapa.
Com esta consulta, é possível verificar a situação atual da solicitação, indicando qual o próximo passo no workflow, com a visão das interações em cada etapa do processo.
Usuário pode assumir uma etapa clicando no botão "Assumir solicitação".

Possibilidade de encerrar a compra (cancelamento) e ter opção para voltar para a etapa anterior para realizar ajustes (recusa), será pedido uma justificativa para as ações de cancelamento e recusa.



Estas opções só estão disponíveis para o usuário atribuído à etapa.

Opção de acompanhar as etapas, onde a cada etapa concluída, o sistema enviará um e-mail para estes usuários (observador); quando for escopo ambiental, o observador poderá incluir uma observação.




Opção para visualizar histórico do workflow, inclusive anexos.

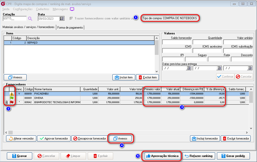
Cotação>Mapa de compras/ranking de mat. avulso/serviço
COMPRA TÉCNICA
Na tela de mapa de compras/ranking de mat. avulso/serviço, campo informando tipo de compra, botão para envio de fornecedores para aprovação técnica e opção para incluir anexos por fornecedor (clicando no botão direito do mouse sobre o fornecedor).




Realizadas implementações na rotina de validação de quantidade mínima de cotações para geração de pedido de compra na tela de mapa de compras/ranking de material avulso/serviço:
- Será verificado se a solicitação é uma compra técnica, se for uma compra técnica, só gerará pedido quando todos os fornecedores forem avaliados
- A quantidade mínima será considerada apenas para fornecedores aprovados
- Só será permitido gerar pedido se a quantidade mínima de cotações for atendida, considerando somente os fornecedores aprovados
- Para item solicitado com a opção "Fornecedor exclusivo" marcada, será permitida a geração de pedido de compra com somente um fornecedor.

No grid de fornecedores foram incluídas duas colunas:
Coluna para identificação de inclusão de anexos, quando houver anexo do fornecedor, a coluna apresentará um clip no campo;
Coluna para identificação de "status" da aprovação técnica, triângulo amarelo - fornecedor em revisão, bandeira verde - fornecedor aprovador e bandeira vermelha fornecedor reprovado.

Na tela mapa de compras/ranking de mat. avulso/serviço, implementadas as colunas:
- Primeiro valor - nesta coluna é gravado o menor valor informado na primeira rodada de cotação
- Valor atual - coluna com o valor atual
- Diferença em R$ - coluna com a diferença entre o menor valor do item na primeira rodada de cotação e o valor atual
- % da diferença – coluna com o percentual da diferença entre o menor valor do item na primeira rodada e o valor atual

Cotação>Aprovação técnica de fornecedores
Implementada tela para aprovação técnica do fornecedor
Implementado botão para aprovar o fornecedor.
Implementado botão para revisar o fornecedor.
Ao revisar é apresentada tela para justificativa de revisão.

Opção para reprovar o fornecedor caso não atenda aos requisitos mínimos.
Ao reprovar o fornecedor, será apresentada uma tela para informar o motivo da reprovação e uma justificativa, que deve ter pelo menos 20 caracteres.
Opção para visualizar arquivos anexados ao fornecedor pelo processo de cotação.

Opção para troca de informações entre o solicitante e o comprador, para documentar o processo de seleção dos fornecedores.
As mensagens podem ser visualizadas na tela de mapa de compras, clicando no menu "Mensagens".


Quando incluída a etapa de processo de compra estratégica (aprovação jurídica), deverá ser definida regra para sequência do workflow, sempre ir para processo de compras estratégica ou apenas quando valor for maior do que o informado.

Nos casos em que o pedido de compras estiver aguardando aprovação jurídica, se algum contrato de compra de material avulso/serviço for gerado será possível incluí-lo no contrato, dando sequência ao workflow.


CONTRATO DE COMPRA
Cadastro de contrato de compra de material avulso/serviço
Na tela de cadastro de contrato de compra para material avulso/serviço, é obrigatória a inclusão de um usuário Globus com o gestor do contrato.
Na tela “Cadastro de tipo de compra”, deve ser marcada a flag informando consumo de contrato.
Geração de novo contrato de compra de material avulso/serviço
Na tela de solicitação de compras, para a geração de um novo contrato, marque a opção "Nova aquisição de material/serviço" e no campo tipo de compra selecione um tipo de compra definido como consumo de contrato.

Com essas opções marcadas, não haverá aprovação do gestor (contrato ainda não existe), e na tela de mapa de compras / ranking de mat. avulso/serviço é habilitado o botão "Gerar contrato".

Ao gerar contrato, o usuário é direcionado à tela de cadastro de contrato de compra de material avulso/serviço, com dados importados da cotação: empresa, filial , fornecedor, código, material avulso/serviço, quantidade e valor já preenchidos, em seguida devem ser inseridos os dados: (descrição, datas de vigência, tipo de vencimento, número de parcelas, aprovador e gestor) para conclusão da geração do contrato.
Em seguida o processo de workflow é encerrado.

Consumo de contrato
No cadastro de workflow, quando o tipo de compra possui a flag de consumo de contrato marcada, a etapa de aprovação do gestor de contrato é obrigatória.
Quando selecionada a opção de consumo de contrato, só será possível incluir tipo de compra que esteja com a flag de consumo de contrato marcada. Na consulta só serão apresentados tipos de compra habilitados.

Quando na solicitação for marcado consumo do contrato de serviço, na tela de adição de itens, é solicitada a pesquisa do número de contrato, esta pesquisa traz apenas contratos de serviços.

Na tela de dados adicionais da solicitação ficam desabilitadas as flags: serviço contínuo, contratação direta, necessidade de visita técnica, possui escopo ambiental ou de segurança e fornecedor exclusivo.

Na etapa "Aprovação do Gestor do Contrato" do workflow, o responsável por essa etapa é o gestor do contrato e o botão para executar a etapa abre uma tela para aprovação do consumo do contrato com os seguintes campos: número e descrição / empresa contratada / valor solicitado a ser consumido / porcentagem do consumo / saldo do contrato / data de vigência do contrato.
Após a aprovação do gestor, o fluxo segue de acordo com o cadastro workflow.

A etapa de confirmação de recebimento da nota fiscal será atualizada ao associar o pedido de compras a uma nota fiscal.

Nas etapas para confirmar recebimento do item e confirmar execução do serviço, será solicitada senha do usuário para confirmação do recebimento do item/serviço ou da execução do serviço

BLOQUEIO DE ROTINAS
Com a utilização do processo de workflow de compras de material avulso/serviço, serão bloqueadas as seguintes rotinas:
Aprovação de pedido de material avulso/serviço - incluir, alterar ou excluir os itens.

Aprovação de solicitação de material avulso/serviço - incluir, alterar ou excluir os itens da solicitação após a aprovação ou recusa pela tela de liberação do processo de compras.

Cotação>Digitação de mapa de compras – tela bloqueada para utilização.

Cotação>Ranking/aprovação/pedido – tela bloqueada para utilização.

Solicitação>Manual/manutenção de mat. avulso/serviço - incluir, alterar ou excluir os itens da solicitação após a aprovação ou recusa pela tela de liberação do processo de compras.

Cotação>Mapa de compras/ranking de mat. avulso/serviço – incluir, alterar ou excluir itens, permitida inclusão de novos fornecedores

Pedido>Manual/manutenção - incluir, alterar e excluir itens, não será permitida geração de novos pedidos de material avulso/serviço por esta tela.

Se algum auxílio ou esclarecimento for necessário, conte conosco através de nossos canais de atendimento.
Telefone: (11) 5018-2525.
Portal do Cliente: https://portaldocliente.praxio.com.br/
#PodeContar
Este artigo foi útil?
Que bom!
Obrigado pelo seu feedback
Desculpe! Não conseguimos ajudar você
Obrigado pelo seu feedback
Feedback enviado
Agradecemos seu esforço e tentaremos corrigir o artigo