
Informações gerais
Objetivo: |
O objetivo desse projeto de trabalho é realizar implementações de mensagens em telas dos módulos FLP e SRH com base no processo de Recesso Estagiário. |
Detalhes: |
|
Informações adicionais: |
Telas que constam implementações das mensagens.
CENÁRIO Veja: Histórico de recesso Ativo 01/11/2023 a 30/112023
A) Ficha de conduta – Datas entre o período de recesso apresenta mensagem de “Atenção”.
Ficha de conduta em datas fora do período de recesso.
B) Assistência médica
***ATENÇÃO*** A mensagem é meramente informativa não bloqueia a funcionalidade. C) Assistência odontológica
***ATENÇÃO*** A mensagem é meramente informativa não bloqueia a funcionalidade. D) Assistência médica:
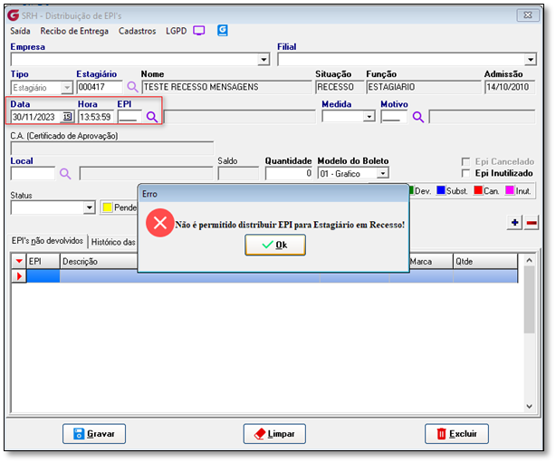
***ATENÇÃO*** A mensagem é meramente informativa não bloqueia a funcionalidade. E) Distribuição de EPI: IMPLEMENTAÇÃO OPÇÃO SIM
IMPLEMENTAÇÃO OPÇÃO NÃO
|
Se algum auxílio ou esclarecimento forem necessários, conte conosco através de nossos canais de atendimento.
Telefone: (11) 5018-2525.
Portal do Cliente: https://portaldocliente.praxio.com.br/
#PodeContar
#IA
Este artigo foi útil?
Que bom!
Obrigado pelo seu feedback
Desculpe! Não conseguimos ajudar você
Obrigado pelo seu feedback
Feedback enviado
Agradecemos seu esforço e tentaremos corrigir o artigo


















