Informações gerais
Objetivo: |
Detalhar no histórico financeiro do adiantamento dos Pró-labores e autônomos, quais são as bases de IRF que se destina ao CONVENCIONAL e ao SIMPLIFICADO, não deixando de mostrar qual base foi a mais benéfica e ou de acordo com a parametrização da opção de IRF. |
Detalhes: |
|
Informações adicionais: |
Para atender essa demanda foram criados dois eventos internos para o tipo de folha adiantamento.
Quando falamos de Base de IRF, devemos no atentar ao Regime de Caixa que utilizamos, lembrando que existe dois tipos de regime: Regime Caixa e Regime competência. Diferença entre Regime de Competência x Regime de Caixa A principal diferença entre o Regime de Competência e o Regime de Caixa é que no primeiro deles utilizamos a data que a compra ou venda aconteceu e no segundo consideramos a data em que o dinheiro efetivamente entrou ou saiu do caixa da empresa. Pensando nessa diferença onde no regime caixa, o sistema utiliza bases de outros tipos de folha para serem refeitos e visando que podemos ter situações que a base de PAGTO utilizada para compor a nova base foi apurada pelo cálculo SIMPLIFICADO e a atual pelo cálculo CONVENCIONAL. Dessa forma, como não podemos simplesmente somar a base simplificada com a base convencional, devemos utilizar os internos gravados na folha de pagamento anterior: Vamos demonstrar os eventos internos que foram criados:
Após a criação dos internos devemos associar os internos a um evento de base para que o sistema consiga identificar o evento e gravar corretamente no histórico financeiro.
Após as parametrizações, vamos demonstrar como o sistema vai se comportar.
Tipo de Folha: Adiantamento Nos cenários abaixo, vamos ter situações que vamos precisar de uma base para compor a próxima base de acordo com a data de pagamento.
Sem BASE para desconto do IRRF
1º PILOTO 00137 – Categoria 15 com um único adiantamento Vamos pegar um autônomo onde é carta frete categoria 15, com Percentual de IRF de 10%:
Bem como ele está parametrizado com o campo vazio, onde o sistema irá avaliar o menor desconto do IR (convencional x simplificado), e aplicar para o desconto.
Adiantamento: Vamos começar do zero, calculando o adiantamento de 10/10, lançando nas variáveis o valor de 8.000,00
Nota-se que o valor da base apurada é o mais benéfico, de acordo com as informações dos internos 142 e 143 (eventos 1003 e 1004). Conforme memória de cálculo abaixo, o sistema adotou o cálculo SIMPLIFICADO como mais benéfico corretamente.
2º PILOTO 003576 – Categoria 15 com DOIS adiantamento Vamos pegar um autônomo onde é carta frete categoria 15, com Percentual de IRF de 10%: Bem como ele está parametrizado com o campo vazio, onde o sistema irá avaliar o menor desconto do IR (convencional x simplificado), e aplicar para o desconto.
Adiantamento 01: Vamos calcular o adiantamento de 15/10, lançando nas variáveis o valor de 25.000,00
Nota-se que não tivemos desconto de IRRF visto que a base não ultrapassou o limite de isenção de 1.221,00 Bem como o valor da base apurada é o mais benéfico, de acordo com as informações dos internos 142 e 143 (eventos 1003 e 1004). Conforme memória de cálculo abaixo, o sistema adotou o cálculo do CONVENCIONAL sendo o mais benéfico corretamente.
Adiantamento 02: Agora vamos calcular mais um adiantamento e vou precisar da base do anterior para compor e gerar a nova base. Ao concluir o cálculo do segundo adiantamento, temos o resultado abaixo:
Nota-se que o valor da base apurada é o mais benéfico, de acordo com as informações dos internos 142 e 143 (eventos 1003 e 1004). Conforme memória de cálculo abaixo, o sistema adotou o cálculo do convencional sendo o mais benéfico corretamente.
Bem como estamos demonstrando corretamente no detalhamento do IRF:
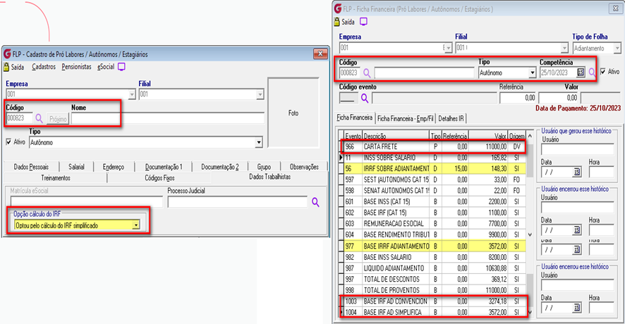
1º PILOTO 000823 – Categoria 15 com três adiantamentos mudando a opção Autônomo com a opção de IRF em branco, para o sistema identificar o cálculo mais benéfico
Adiantamento 01: Vamos calcular o adiantamento de 15/10, lançando nas variáveis o valor de 30.000,00 Nota-se que o valor da base apurada é o mais benéfico, de acordo com as informações dos internos 142 e 143 (eventos 1003 e 1004). Conforme memória de cálculo abaixo, o sistema adotou o cálculo do CONVENCIONAL sendo o mais benéfico corretamente.
Ao consultar a aba de detalhes de IR, nota-se que estamos trazendo as duas bases corretamente de acordo com a memória de cálculo.
Agora para o 2º adiantamento, vamos alterar a opção de IRF para Simplificado e calcular o adiantamento. Nota-se que o valor da base apurada não é a mais benéfico e sim está em conformidade com a parametrização, bem como as informações dos internos 142 e 143 (eventos 1003 e 1004). Como no primeiro adiantamento, a base de IRF mais benéfica foi o CONVENCIONAL diferente da base apurada no segundo adiantamento que foi a SIMPLIFICADA. Dessa forma, para apurar a base de IRRF atual, não podemos simplesmente somar a base simplificada com a base convencional, devemos utilizar os internos gravados na folha de adiantamento anterior, nesse caso o interno 142 para compor a base convencional. De acordo com a planilha abaixo (memoria de cálculo), o cálculo mais benéfico seria o Cálculo do IRF CONVENCIONAL, porém o sistema adotou o cálculo Simplificado conforme parametrização. Ao analisamos a aba de IRF demonstramos corretamente os valores, bem como nota-se que os descontos não constam o abatimento do IRF adiantamento anterior, e como estamos com a parametrização de SIMPLIFICADO, estamos demonstrando somente os valores pertinentes ao simplificado e no campo Opção de IR consta corretamente simplificado.
IR Simplificado = 165,40 – 17,10 = 148,30
Agora para o 3º adiantamento, vamos alterar a parametrização com a opção de IRF como convencional e calcular o adiantamento. Nota-se que o valor da base apurada está em conformidade com a parametrização (convencional), bem como as informações dos internos 142 e 143 (eventos 1003 e 1004). Como no segundo adiantamento, a base de IRF foi o SIMPLIFICADA diferente da base apurada no terceiro adiantamento que foi a CONVENCIONAL. Para apurar a base de IRRF atual, não podemos simplesmente somar a base simplificada com a base convencional, devemos utilizar os internos gravados na folha de adiantamento anterior, nesse caso o interno 142 para compor a base convencional. De acordo com a planilha abaixo (memoria de cálculo), o cálculo mais benéfico seria o Cálculo do IRF CONVENCIONAL, bem como o sistema adotou o cálculo conforme parametrização. Ao analisamos a aba de IRF demonstramos corretamente os valores, bem como nota-se que os descontos não constam o abatimento do IRF adiantamento anterior, e como estamos com a parametrização de CONVENCIONAL, estamos demonstrando somente os valores pertinentes a parametrização e no campo Opção de IR consta corretamente convencional.
|
Se algum auxílio ou esclarecimento forem necessários, conte conosco através de nossos canais de atendimento. Telefone: (11) 5018-2525. Portal do Cliente: https://portaldocliente.praxio.com.br/ #PodeContar #IA
|
Este artigo foi útil?
Que bom!
Obrigado pelo seu feedback
Desculpe! Não conseguimos ajudar você
Obrigado pelo seu feedback
Feedback enviado
Agradecemos seu esforço e tentaremos corrigir o artigo














