
Informações gerais
Objetivo: |
O objetivo desse projeto de trabalho é implementar uma tela para cadastro da ANS, nas rotinas Assistência Médica e Plano Odontológico. |
Detalhes: |
|
Informações adicionais: |
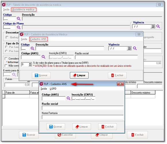
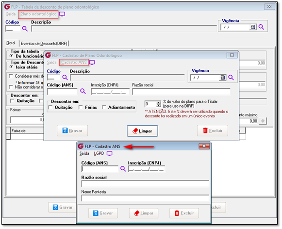
Para realizar o processo no novo campo é necessário acessar os menus: Cadastros > Cadastros Gerais > Assistência Médica Cadastros > Cadastros Gerais > Plano Odontológico
Assistência Médica Ao acessar o Menu: Cadastros > Cadastros Gerais > Assistência Médica Na parte superior da tela vai ter o botão 'Assistência Médica', ao clicar nele será aberto uma nova tela que terá o botão 'Cadastro ANS'. Clicando no botão 'Cadastro ANS' será possível realizar o cadastro da ANS do seu plano médico.
Plano Odontológico Menu: Cadastros > Cadastros Gerais à Plano Odontológico. Ao abrir o menu, na parte superior da tela vai ter o botão 'Plano Odontológico', clicando nele o sistema irá abrir uma nova tela que na parte superior vai ter o botão 'Cadastro ANS'. Clicando no botão será permitido realizar o cadastro da ANS para o plano odontológico.
Condições:
Mensagens:
O campo Razão social é um campo obrigatório, caso não seja prechido o sistema não irá deixar gravar o cadastro e irá aparecer a mensagem ' A razão social dever ser informada'.
O campo Inscrição CNPJ é um campo de preenchimento obrigatório, caso não seja preenchido o sistema não irá deixar gravar o cadastro e irá aparecer a mensagem ' O CNPJ deve ser informado'.
Caso você tente excluir o cadastro da ANS o sistema irá apresentar a mensagem ' O código ANS está vinculado a uma Assistência Médica, não sendo possível realizar a Exclusão'. Em caso de alteração, se for um código já vinculado o sistema também não irá deixar gravar a alteração.
![]() Se o campo CNPJ for preenchido com um número que não é valido, o sistema irá apresentar a mensagem ' CNPJ inválido'.
Se o campo for preenchido incompleto, o sistema irá apresentar a mensagem 'Quantidade de caracteres inválido'. ![]() CENÁRIO 1: Gravar código da ANS Tela Assistência Médica.
Registros gravados corretamente no Grid de Pesquisa Operadores ANS.
Registros gravados corretamente no LOG, Figura 10.
CENÁRIO 2: Alterar código da ANS Tela Assistência Médica, associado a uma Operadora.
Processo correto não permitiu alteração.
CENÁRIO 3: Alterar código da ANS Tela Assistência Médica, sem associação da Operadora, Figura 13.
Veja: Nesse momento foi alterado somente o CNPJ, constando o mesmo código ANS.
Registros alterado corretamente no LOG.
CENÁRIO 4: Excluir código da ANS associado a Assistência Médica. Veja: O código da ANS está vinculado a assistência médica.
Veja: O código da ANS está vinculado a assistência médica, não permitiu a Exclusão.
No momento que tira a associação da tela ele permite a exclusão corretamente.
Processo correto permitiu a exclusão.
Registros alterado corretamente no LOG.
CENÁRIO 5: Gravar código da ANS Tela Plano Odontológico.
Registro gravado corretamente no Grid de Pesquisa Operadores ANS.
Registro gravado corretamente no LOG.
CENÁRIO 6: Alterar código da ANS Tela Plano Odontológico, associado a uma Operadora.
Processo correto não permitiu alteração
CENÁRIO 7: Excluir código da ANS associado a Tela Plano Odontológico.
Veja: O código da ANS está vinculado a assistência odontológica, não permitiu a Exclusão, Figura 26.
|
Obs: Feito todo o cadastro da ANS do plano médico e do plano odontológico será necessário realizar a vinculação dos planos para os titulares e dependentes.
Após realizar a vinculação dos planos será necessário realizar o agrupamento 150 e 151.
Agrupamento 150 e 151. Na tela de agrupamento de eventos foram adicionados novos agrupamentos sendo o agrupamento “150 – Agrupamento para Assistência Médica”, com os códigos 1 para Titular, 2 para Dependentes e 3 para Agregados e o agrupamento “151 – Agrupamento para Plano Odontológico”, com os códigos 1 para Titular, 2 para Dependentes e 3 para Agregados. É fundamental após vincular os planos para o titular e para os dependentes, realizar a associações dos eventos de desconto nos agrupamento 150 para Assistência médica e 150 para Assistência Odontológica para envio das informações ao eSocial.
|
Se algum auxílio ou esclarecimento forem necessários, conte conosco através de nossos canais de atendimento.
Telefone: (11) 5018-2525.
Portal do Cliente: https://portaldocliente.praxio.com.br/
#PodeContar
#IA

Este artigo foi útil?
Que bom!
Obrigado pelo seu feedback
Desculpe! Não conseguimos ajudar você
Obrigado pelo seu feedback
Feedback enviado
Agradecemos seu esforço e tentaremos corrigir o artigo





























