Informações gerais
Objetivo: |
Parametrização FGTS Acidente de Trabalho 13° Salário |
Detalhes: |
|
Informações adicionais: |
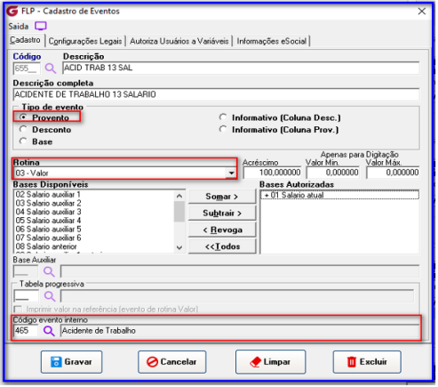
3- Parametrização do evento de Provento para o FGTS Acidente de Trabalho 13º Salário
Os afastamentos pelo motivo de Acidente de Trabalho possuem o recolhimento do FGTS, para isso no sistema é necessário a criação de dois eventos para associar na condição de afastamento.
Menu: Cadastros > Eventos > Cadastro de Eventos
Tipo de evento: Provento
Rotina: Valor Cód.
Evento Interno: 465 - Acidente de Trabalho
Cadastro do evento:



3- a) Parametrização do evento de Desconto para o FGTS Acidente de Trabalho 13º Salário
Os afastamentos pelo motivo de Acidente de Trabalho possuem o recolhimento do FGTS, para isso no sistema é necessário a criação de dois eventos para associar na condição de afastamento.
Menu: Cadastros > Eventos > Cadastro de Eventos
Tipo de evento: Desconto
Rotina: Valor Cód.
Evento Interno: 466 – Desconto Acidente de Trabalho 13º Salário
Cadastro do evento:


3- b) Parametrização do Afastamento para FGTS Acidente de Trabalho 13º Salário
Após criação dos eventos é possível associar os eventos na condição de afastamento:

3- c) Conferência dos valões do FGTS do 13º Salário Acidente de Trabalho
Cadastros > Funcionários > Histórico Financeiro

Com a configuração ao consultar o histórico financeiro do colaborador é possível identificar os dois eventos que irá compor na base de FGTS do colaborador: Exemplo: 417,95 + 64,57 + 835,89 = 1.318,41 Base FGTS 13º Salário. E o evento de desconto de 13° Acidente de trabalho Salário é para reduzir o líquido, pois o recolhimento é apenas do FGTS.
Se algum auxílio ou esclarecimento forem necessários, conte conosco através de nossos canais de atendimento.
Telefone: (11) 5018-2525.
Portal do Cliente: https://portaldocliente.praxio.com.br/
#PodeContar
#IA
Este artigo foi útil?
Que bom!
Obrigado pelo seu feedback
Desculpe! Não conseguimos ajudar você
Obrigado pelo seu feedback
Feedback enviado
Agradecemos seu esforço e tentaremos corrigir o artigo

