Informações gerais
Objetivo: |
Documentar os processos de integração entre os sistemas Globus (Folha de Pagamento) e KMM, explicando os fluxos via API. |
Detalhes: |
|
Informações adicionais: |
1 – Cadastro de Funcionários
• Sistema Origem: Globus (Folha de Pagamento)
• Sistema Destino: KMM
• Tipo de Integração: Automática via API
• Local no sistema:
Cadastros --> Funcionários --> Cadastro de Funcionários --> aba Dados Trabalhistas
Descrição do Processo |
Ao cadastrar um novo funcionário no módulo de Folha de Pagamento Globus e clicar no gravar, os dados são automaticamente enviados ao KMM por meio de uma API, desde que a modalidade esteja corretamente informada.
Detalhes da Modalidade
- A modalidade dever ser informada no campo Grupo, localizado na aba Dados Trabalhistas do cadastro de funcionários
- Valores válidos para a integração:
- 4 – Funcionários motorista
- 6 – Demais funcionários.
Importante: A integração somente será realizada se o campo Grupo estiver preenchido com os valores 4 ou 6.

2 – Cadastro de Autônomos
• Sistema Origem: KMM
• Sistema Destino: Globus (Folha de Pagamento)
• Tipo de Integração: Automática via API
• Local no sistema (Globus):
Cadastros > Autônomos / Pró-labores / Estagiário
Descrição do Processo |
Motorista Autônomo será cadastrado no KMM e terá seus dados integrados automaticamente para o módulo de Folha de Pagamento Globus, sem intervenção manual.

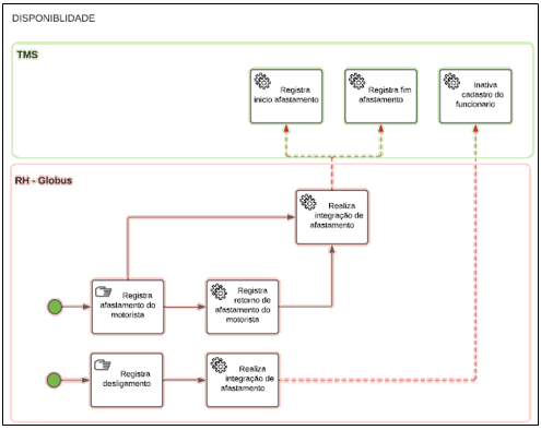
3 – Envio de disponibilidade do funcionário para KMM
• Sistema Origem: Globus (Folha de Pagamento)
• Sistema Destino: KMM
• Tipo de Integração: Automática via API
• Locais no sistema (Globus):
Cadastros > Funcionários > Afastamento
Férias > Recibo de Férias > Cálculo do Recibo

Férias > Férias > Programação de Férias > Gerar férias programadas

Quitação > Efetiva quitação simulada
Quitação > Cálculo da quitação

Descrição do Processo |
As informações relativas à disponibilidade do funcionário serão enviadas automaticamente para o KMM, com o objetivo de manter os dados atualizados e sincronizados, serão:
- Início e retorno do afastamento
- Período de férias
- Desligamento.

4 – Integração de variáveis
• Sistema Origem: KMM
• Sistema Destino: Globus (Folha de Pagamento)
• Tipo de Integração: Automática via API
• Local no sistema (Globus):
Procedimentos Mensais > Digitação de variáveis > Funcionários.
Descrição do Processo |
Desconto ou variáveis (como multas) registradas no KMM serão integradas para as variáveis do módulo de Folha de Pagamento Globus via API, contendo:
- Código do evento
- Valor do evento
Ao realizar o cálculo do recibo de pagamento dos funcionários estes valores serão descontados.

5 – Cálculo do recibo de pagamento de Funcionários e Pró-labores
• Sistema Origem: Globus (Folha de Pagamento)
• Locais no sistema (Globus):
Procedimentos > Mensais > Recibo de Pagamento > Funcionários

Procedimentos > Mensais > Recibo de Pagamento > Autônomos / Pró-labores / Estagiários

Descrição do Processo |
Os recibos de pagamento de funcionários e/ou Pró-labores serão calculados no módulo de Folha de Pagamento Globus.
6 – Integração Contrato de Transporte Autônomos
• Sistema Origem: KMM
• Sistema Destino: Globus (Folha de Pagamento)
• Tipo de Integração: Automática via API
• Locais no sistema (Globus):
Cadastros > Autônomos / Pró-labores / Estagiário > Ficha Financeira – Autônomos / Pró-labores / Estagiários
Descrição do Processo |
Ao calcular o contrato de transporte para o autônomo no TMS, os valores serão integrados para o módulo de Folha de Pagamento Globus.
- Para o tipo de folha Adiantamento serão integrados os valores correspondentes a cada contrato de transporte emitido.
- Para o tipo de folha Pagamento serão integrados os valores correspondentes ao acumulado do mês.
Obs.: Esta integração será realizada apenas para que as informações sejam enviadas para o eSocial.
7 – Integração dos módulos de Folha e Contabilidade Globus com a KMM
• Sistemas Origem: Globus (Folha de Pagamento) / Contabilidade (Globus)
• Sistema Destino: KMM
• Tipo de Integração: Automática via API
• Locais no sistema (Globus):
Integração > Integração Contábil (Folha)
Descrição do Processo |
Após o cálculo dos recibos de pagamento no módulo de Folha de Pagamento do Globus, bem como a devida conferência e o encerramento mensal, os valores poderão ser integrados ao módulo de Contabilidade Globus e, posteriormente, à KMM.

8 – Integração dos módulos de Folha e Contas a Pagar Globus com a KMM
• Sistemas Origem: Globus (Folha de Pagamento) / Contas a Pagar (Globus)
• Sistema Destino: KMM
• Tipo de Integração: Automática via API
• Locais no sistema (Globus):
Integração > Integração CPG (Líquido) > Integração com Contas a Pagar
Descrição do Processo |
Após o cálculo dos recibos de pagamento no módulo de Folha de Pagamento do Globus, bem como a devida conferência e o encerramento mensal, os valores poderão ser integrados ao módulo de Contas a Pagar Globus e, posteriormente, à KMM.

|
Se algum auxílio ou esclarecimento forem necessários, conte conosco através de nossos canais de atendimento.
Telefone: (11) 5018-2525.
Portal do Cliente: https://portaldocliente.praxio.com.br/
#PodeContar
#IA
Este artigo foi útil?
Que bom!
Obrigado pelo seu feedback
Desculpe! Não conseguimos ajudar você
Obrigado pelo seu feedback
Feedback enviado
Agradecemos seu esforço e tentaremos corrigir o artigo

