
Informações gerais |
|---|
Objetivo: |
Adaptação do módulo para atender à reforma tributária. |
Detalhes: |
Caminho de acesso: >Movimentações> Abastecimento / Velocimetro> Abastecimento externo> Entrada por vale >Movimentações> Abastecimento / Velocimetro> Abastecimento externo> Entrada por nota fiscal >Movimentações> Outros consumos> Entrada por vale >Movimentações> Outros consumos> Entrada por nota fiscal >Movimentações> Troca de óleo> Entrada por vale >Movimentações> Outros consumos> Entrada por nota fiscal >Movimentações> Movimento de entrada tanque> Cadastros> Nota fiscal |
Informações adicionais: |
Movimentações> Abastecimento/Velocimetro> Abastecimento externo> Entrada por Vale Implementado o campo "Class.Trib." com um botão de pesquisa ao lado para selecionar e informar a classificação tributária do item.
No grid de itens foram implementada a coluna Class. Trib.
Movimentações> Abastecimento/Velocimetro> Abastecimento externo> Nota fiscal Implementado o campo "Class.Trib." com um botão de pesquisa ao lado para selecionar e informar a classificação tributária do material avulso/serviço. No grid foram implementadas as colunas: Class. Trib., IBS municipal, IBS estadual e CBS.
Selecionando a opção "Detalhamento de tributos CBS/IBS".
É apresentada a tela com detalhes dos tributos.
No grid de vales de abastecimento associados à nota fiscal, implementadas as colunas: Class. Trib., IBS municipal, IBS estadual e CBS. Clicando com o botão direito do mouse é possível selecionar a opção "Alterar classificação tributária". Ao selecionar é aberta a tela para alteração, pesquise selecione e confirme
Selecionando a opção "Detalhamento de tributos CBS/IBS".
Ao selecionar é aberta a tela para alteração, pesquise selecione e confirme.
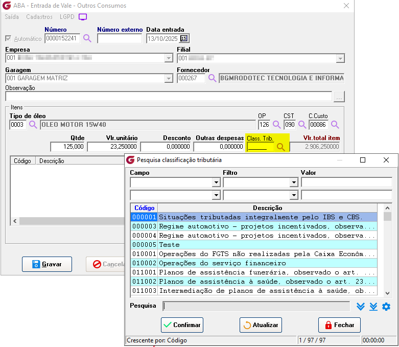
Movimentações> Outros consumos> Entrada por vale Implementado o campo "Class.Trib." com um botão de pesquisa ao lado para selecionar e informar a classificação tributária do item.
No grid de itens foram implementada a coluna Class. Trib.
Movimentações> Outros consumos> Nota fiscal Implementado o campo "Class.Trib." com um botão de pesquisa ao lado para selecionar e informar a classificação tributária do material avulso/serviço.
No grid foram implementadas as colunas: Class. Trib., IBS municipal, IBS estadual e CBS.
Selecionando a opção "Detalhamento de tributos CBS/IBS".
É apresentada a tela com detalhes dos tributos.
No grid de vales de abastecimento associados à nota fiscal, implementadas as colunas: Class. Trib., IBS municipal, IBS estadual e CBS. Clicando com o botão direito do mouse é possível selecionar a opção "Alterar classificação tributária".
Ao selecionar é aberta a tela para alteração, pesquise selecione e confirme
Selecionando a opção "Detalhamento de tributos CBS/IBS".
Ao selecionar é aberta a tela para alteração, pesquise selecione e confirme.
Movimentações> Troca de óleo> Entrada por vale Implementado o campo "Class.Trib." com um botão de pesquisa ao lado para selecionar e informar a classificação tributária do item.
No grid de itens foram implementada a coluna Class. Trib.
Movimentações> Troca de óleo> Nota fiscal Implementado o campo "Class.Trib." com um botão de pesquisa ao lado para selecionar e informar a classificação tributária do material avulso/serviço.
No grid foram implementadas as colunas: Class. Trib., IBS municipal, IBS estadual e CBS.
Selecionando a opção "Detalhamento de tributos CBS/IBS".
É apresentada a tela com detalhes dos tributos.
No grid de vales de abastecimento associados à nota fiscal, implementadas as colunas: Class. Trib., IBS municipal, IBS estadual e CBS.
Clicando com o botão direito do mouse é possível selecionar a opção "Alterar classificação tributária".
Ao selecionar é aberta a tela para alteração, pesquise selecione e confirme.
Selecionando a opção "Detalhamento de tributos CBS/IBS".
Ao selecionar é aberta a tela para alteração, pesquise selecione e confirme.
Movimentações> Movimento de entrada tanque> Cadastros> Nota fiscal Implementado o campo "Class.Trib." com um botão de pesquisa ao lado para selecionar e informar a classificação tributária do item.
Implementados os campos "IBS municipal", "IBS estadual" e "CBS". que são gravados com os valores já calculados.
Implementado o botão No grid de itens selecione o item desejado com um duplo clique do mouse e utilize o botão para consultar os detalhes dos tributos calculados.
No grid de itens foram implementadas as colunas: Class. Trib., IBS municipal, IBS estadual e CBS.
Clicando com o botão direito do mouse é possível selecionar a opção "Alterar classificação tributária".
Ao selecionar é aberta a tela para alteração, pesquise selecione e confirme.
Selecionando a opção "Detalhamento de tributos CBS/IBS".
É aberta tela com os detalhes dos tributos
Se algum auxílio ou esclarecimento for necessário, conte conosco através de nossos canais de atendimento. Telefone: (11) 5018-2525. Portal do Cliente: https://portaldocliente.praxio.com.br/ #PodeContar
|
Este artigo foi útil?
Que bom!
Obrigado pelo seu feedback
Desculpe! Não conseguimos ajudar você
Obrigado pelo seu feedback
Feedback enviado
Agradecemos seu esforço e tentaremos corrigir o artigo



































para consulta de detalhes dos valores calculados.





