Informações gerais
1. Cadastro Para efetuar o cadastro dos novos impostos (IBS e CBS), acesse a sequência de menus ‘Cadastro > Gerais > Impostos’. .
Para o cadastro, basta clicar no ícone + para que seja inserido o próximo número automaticamente, em seguida insira a descrição do novo imposto e respectivamente selecione-o no campo Tipo Imposto.
Em seguida, insira uma Vigência(Mês/Ano) no respectivo campo e selecione a formatação da Base, a qual será validada no cálculo deste imposto e informe uma faixa de valor no respectivo campo.
Em seguida, efetue o mesmo processo para os impostos para o IBS Estadual e CBS.
Imposto IBS Estadual
Imposto CBS
2. Funcionamento da Rotina Após o cadastro destes impostos para o efetivo cálculo nos documentos, é necessário associá-los ao tipo um tipo de Serviço. Para consultar o tipo de serviço, acesse a sequência de menus: Cadastros > Gerais > Serviços.
Os impostos cadastrados serão visualizados e podem ser associados ao tipo de serviço desejado, basta selecioná-los e efetivar o cadastro.
Na emissão dos documentos devem ser associado o tipo de serviço e indicar qual o Código de Classificação Tributária que se enquadra a partir disto o sistema buscará os respectivos impostos em meio ao cálculo:
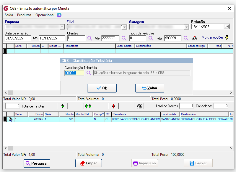
Este mesmo procedimento é replicado para as demais telas de emissão, como Emissão Automática por NF, Emissão Automática por Minuta, Emissão Automática por ACT. A diferença é que nessas telas a inclusão manual do CodClassTrib fica disponível sobre o botão direito do registro agrupado:
Impostos IBS e CBS no XML
3. Conferência de Valores Para conferir se os valores aplicados sobre o documento fiscal está correto, é disponibilizado no módulo através do botão "F7" a Calculadora de IBS/CBS. Basicamente esta calculadora identifica através das informações como Código de Classificação Tributária, Municipio de Destino e Valor do Serviço quais alíquotas se aplicam para os devidos impostos:
Importante: Vale destacar que, conforme mencionado, os valores das alíquotas desses impostos poderão ser atualizados posteriormente e informados pelo Governo. Diante disso, deverão ser ajustados nos respectivos cadastros indicados, conforme os links mencionados nas informações adicionais desta documentação. 4. Relatório Após a emissão dos documentos fiscais com os novos impostos, os valores correspondentes passam a ser exibidos no relatório Serviço de Frete, acessível em: Operacional → Relatórios → Serviços de Frete. Para essa finalidade, foi criado o Modelo 13, desenvolvido exclusivamente para apresentar os novos impostos: ![]() ![]() Na tela de fitro para gerar o relatório com a opção do botão 'Consultar' ![]() 5. Preenchimento automático Com o objetivo de evitar o preenchimento manual e tornar o processo mais ágil para o usuário emissor, foram criadas parametrizações que permitem padronizar o código de classificação tributária utilizado na emissão do documento fiscal. A definição do código poderá ocorrer com base nos seguintes critérios: Parâmetro Local: Tipo de Serviço:![]() Quando houver concorrência, ou seja, quando ambos os parâmetros estiverem preenchidos, o sistema aplicará a regra de maior precisão: Preferência para o Tipo de Serviço: Caso exista um código configurado diretamente no Tipo de Serviço associado ao documento fiscal, ele será utilizado. Fallback para Parâmetro Local: Se o Tipo de Serviço não estiver parametrizado, mas o Parâmetro Local sim, o sistema utilizará o código definido a nível de Garagem. Quando isso ocorrer, a alteração do usuário terá prioridade sobre qualquer parametrização configurada.
Na emissão automatizada (Cargas Automatização), o sistema segue na mesma lógica, no entanto com um parâmetro adicional e sendo o mais prioritário, sendo possível configurar a nível da operação com o respectivo cliente:
Se algum auxílio ou esclarecimento forem necessários, conte conosco através de nossos canais de atendimento. Telefone: (11) 5018-2525. Portal do Cliente: https://portaldocliente.praxio.com.br/ #PodeContar |
Este artigo foi útil?
Que bom!
Obrigado pelo seu feedback
Desculpe! Não conseguimos ajudar você
Obrigado pelo seu feedback
Feedback enviado
Agradecemos seu esforço e tentaremos corrigir o artigo














Tipo de Serviço:


