Informações gerais
Objetivo: |
Identificando Supervisor Imediato de Funcionário. |
Detalhes: |
|
Informações adicionais: |
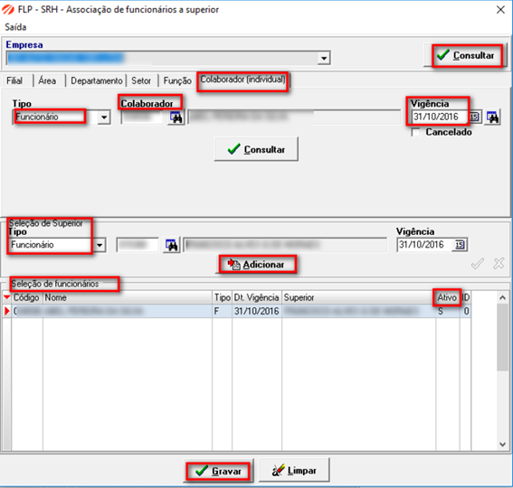
Adequações realizadas: Foi implantado o campo Associa Superior para vincular um Funcionário, Pró Labore ou Autônomo com outro Funcionário Pró Labore ou Autônomo (Superior). Alterações realizadas no módulo: Implantação do campo Associa Superior. Neste campo será permitido vincular um Funcionário, Pró Labore ou Autônomo com outro Funcionário, Pró Labore ou Autônomo (Superior) em massa ou individualmente. Para vincular um superior com mais de um funcionário, é necessário a filtragem de empresa/filial/área/departamento/setor/função (conforme a necessidade do cliente). Os funcionários que estiverem marcados no grid de pesquisa serão afetados ao selecionar um Superior e clicar no botão "Adicionar". Todas as alterações são geradas em "Registros virtuais" onde serão salvas somente no botão "Gravar". Menu: Cadastro > Funcionários > Associa Superior.
Ao utilizar a guia "Colaborador (individual)" todos os outros filtros são ignorados e ao utilizar o botão "Consultar" dentro desta guia, são listados todos os superiores vinculados ao Funcionário, Pró Labore ou Autônomo caso haja algum. Menu: Cadastro > Funcionários > Associa Superior.
Na Tela "Cadastro de Funcionário", foi implementado na guia "Salariais/Função" um campo apenas demonstrativo onde é informado o superior vinculado ao funcionário selecionado. Menu: Cadastro > Funcionários > Funcionários. ![]() |
Se algum auxílio ou esclarecimento forem necessários, conte conosco através de nossos canais de atendimento.
Telefone: (11) 5018-2525.
Portal do Cliente: https://portaldocliente.praxio.com.br/
#PodeContar
#IA
Este artigo foi útil?
Que bom!
Obrigado pelo seu feedback
Desculpe! Não conseguimos ajudar você
Obrigado pelo seu feedback
Feedback enviado
Agradecemos seu esforço e tentaremos corrigir o artigo


