
1. Informações Gerais
Objetivo: |
Possibilidade de escrituração de notas de serviço de entrada com ISS retido ou devido e para os casos específicos de Goiás associar o código REST ao município prestador para geração da obrigação acessória REST-GO.
|
Detalhes: |
Módulo ESF à Cadastro à Dados de Endereçamento > Municípios Documentos de Entrada > Livro de ISS à Manutenção de Documentos Arquivos Digitais à ISS à REST - Goiânia - GO
|
Informações Adicionais: |
|
2. Associando o município prestador ao código REST
Na tela do cadastro do município no campo "Código REST" deve informar o código de acordo com a listagem informada no layout do REST GO.

2. Incluindo nota de serviço com ISS retido
Uma nota de serviço com o ISS retido pode ser escriturada com valores complementares quanto sem utilizá-los.
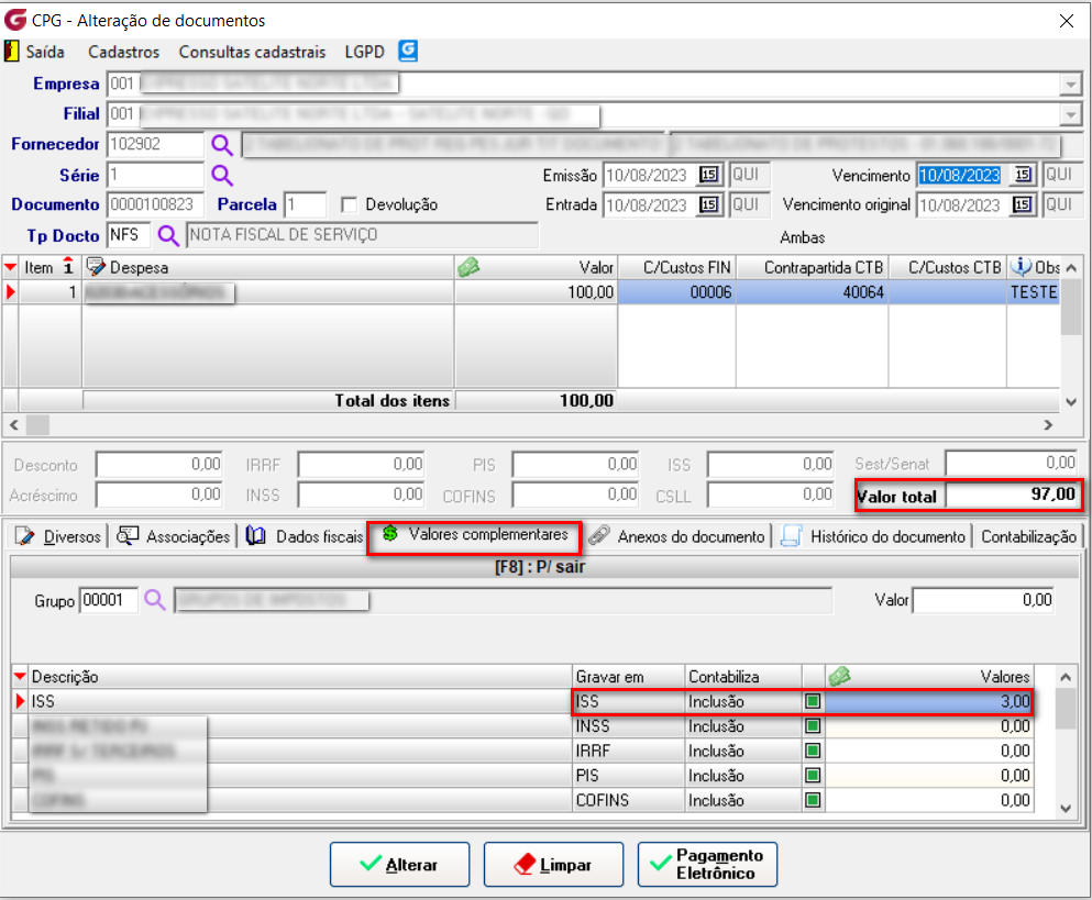
- Com valor complementar: Deve certificar-se de que estes parâmetros abaixo de " imposto retido" e "Utilização de valores complementares" estão marcados conforme demonstra abaixo:

Escriturando uma nota com valores complementares


Integração com o módulo Contas a Pagar

Integração com o módulo Contabilidade

- Sem valor complementar: Deve certificar-se de que o parâmetro de "valor complementar" no tipo de documento conforme apresentado anteriormente está desmarcado.
Escriturando uma nota com ISS sem valores complementares
Sem valores complementares, o sistema vai reter o imposto ou não conforme a flag de " Retido" da tela de lançamento da nota conforme demonstra abaixo.

E por fim para escriturar notas de entrada de ISS com ISS não retido (Devido) basta que não marque a flag de imposto retido tanto no valor complementar quanto na tela de manutenção de documentos que o imposto será apenas informativo e não será deduzido do total do documento.
3. Gerando o arquivo REST GO
Nenhum arquivo gerado demonstra os documentos lançados conforme abaixo
Exemplo de arquivo com ISS RETIDO

Exemplo de arquivo com ISS DEVIDO

O Campo 222 do Registro D conterá informações 3 para documentos que não possuem retenção de ISS e 0 para documentos com retenção de ISS conforme demonstrado a seguir.

_____________________________________________________________________________________________________________________________________________________
Se precisar de algum auxílio ou esclarecimento necessário, conte-nos através de nossos canais de atendimento.
Portal do Cliente: https://portaldocliente.praxio.com.br/
#PodeContar

Este artigo foi útil?
Que bom!
Obrigado pelo seu feedback
Desculpe! Não conseguimos ajudar você
Obrigado pelo seu feedback
Feedback enviado
Agradecemos seu esforço e tentaremos corrigir o artigo