Objetivo: |
Implementar cadastro e cálculo de taxas cobradas pelas empresas adquirentes de cartão de crédito e débito. |
Detalhes: |
|
Informações adicionais: |
No menu Integração com Contas a Receber, foi implementada a tela "Taxa de Cartão", que permite ao usuário cadastrar o código e a descrição da taxa, definir o status (ativo ou inativo), informar o percentual a ser descontado, a quantidade de dias para o vencimento, o agrupamento complementar e o código do valor complementar, conforme cadastro do CRC.
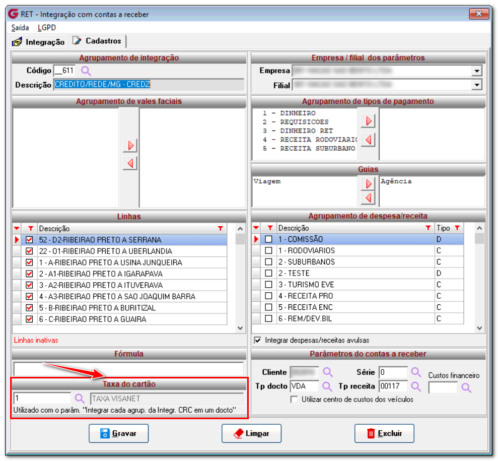
Integração Na aba "Cadastros", foi adicionado um campo que permite ao usuário associar o código da taxa ao agrupamento durante o processo de integração. Esse campo contém uma legenda informativa, explicando o parâmetro: "Utilizado na integração com o parâmetro Integrar cada agrup. da Integr. CRC em um documento". Vale ressaltar que a associação da taxa ao agrupamento não é obrigatória.
Integração >> Contas à Receber >> Integrar Para realizar a integração, o usuário deve selecionar a empresa e a filial, além de verificar se o agrupamento escolhido está corretamente configurado com a taxa de cartão e os parâmetros do CRC. Para que o abatimento da taxa seja efetuado, é necessário marcar também a flag "Integrar cada agrup. da Integr. CRC em um documento". Assim, ao realizar a integração, o sistema aplicará o abatimento corretamente no CRC. Procedimentos Diários > Documentos > AlteraçãoRelatório de Log No relatório de Log, serão registradas todas as movimentações, tanto no cadastro da taxa de cartão quanto nas movimentações da integração e revogação da integração. ![]() |
Se algum auxílio ou esclarecimento forem necessários, conte conosco através de nossos canais de atendimento.
Telefone: (11) 5018-2525.
Portal do Cliente: https://portaldocliente.praxio.com.br/
#PodeContar
#IA
Este artigo foi útil?
Que bom!
Obrigado pelo seu feedback
Desculpe! Não conseguimos ajudar você
Obrigado pelo seu feedback
Feedback enviado
Agradecemos seu esforço e tentaremos corrigir o artigo







