
Informações gerais
Objetivo: |
Garantir a distribuição controlada e eficiente de Equipamentos de Proteção Individual (EPIs) aos colaboradores, conforme normas regulatórias e políticas internas da empresa. |
Detalhes: |
Módulo: Sistema Recursos Humanos (SRH) Caminhos: SRH - Segurança – EPI (NR 6) - Distribuição |
Informações adicionais: |
Devemos com o processo de Distribuição de EPI, assegurar que:
Conformidade Legal
Cumprimento das exigências do Certificado de Aprovação (C.A.) e legislações trabalhistas (NR-6).
Precisão no Controle de Estoque
Atualização em tempo real dos saldos de EPIs por empresa/filial, evitando divergências no módulo Estoque.
Segurança do Colaborador
Entrega de EPIs adequados à função, com registro de responsabilidade e histórico de uso.
Rastreabilidade Completa
Auditoria facilitada por meio de registros detalhados (data, hora, responsável, motivo).
Eficiência Operacional
Redução de erros manuais através de processos padronizados e integrados ao sistema de gestão SRH e ESTOQUE.
1 - Parametrizações necessárias no Módulo Estoque
Processo de Entrada de Materiais no Módulo Estoque
Cadastro Inicial
Todos os EPIs devem estar cadastrados como produtos no sistema de estoque.
Campos obrigatórios:
- Código do material
- Descrição
- Unidade de medida
- Grupo de material
Tipos de Entrada
- Por Nota Fiscal (Processo completo):
- Informar todos os dados fiscais
- Associar ao fornecedor correto
- Por Vale (Processo simplificado):
- Usado para entrada rápida de materiais
- Requer apenas:
- Data do movimento (recomendado usar data anterior para testes)
- Código do material
- Quantidade
- Valor unitário (opcional)
Passos para entrada via Vale
- Acessar módulo de entrada de materiais
- Selecionar tipo "Vale"
- Informar:
- Data do movimento (sugerido usar data retroativa)
- Empresa/Filial
- Local de estoque
- Código do material (EPI)
- Inserir quantidade e valor (se aplicável)
- Confirmar operação

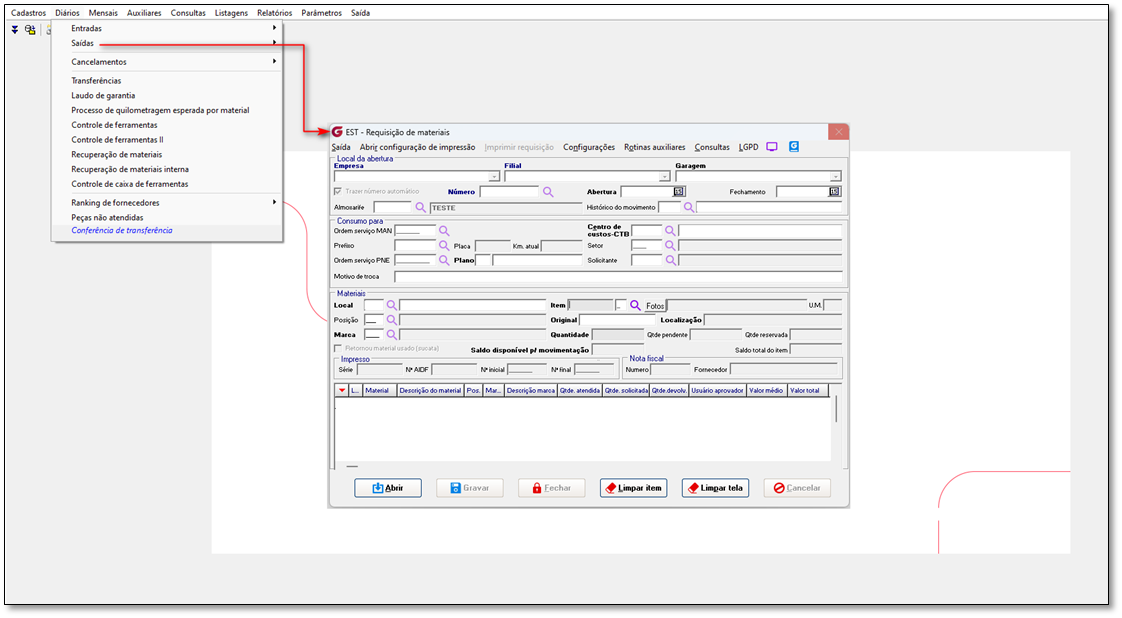
Processo de Requisição de Materiais Saída Módulo Estoque
Cadastro Inicial
Tela Completa:
- Campos adicionais como:
- Ordem de serviço
- Centro de custo detalhado
- Solicitante
- Tela Simplificada:
- Processo mais rápido
- Campos essenciais
Fluxo de Requisição
- Selecionar empresa/filial/local
- Definir data da requisição
- Informar centro de custo (obrigatório)
- Pesquisar e selecionar material:
- Sistema mostra saldo disponível
- Inserir quantidade
- Confirmar requisição:
- Baixa automática no estoque
- Geração de número de requisição

2 - Parametrizações necessárias no Módulo Sistema Recursos Humanos
1. Cadastro de EPI
Caminho: SRH > Segurança > EPI (NR 6) > Cadastro
Objetivo: Registrar os Equipamentos de Proteção Individual no sistema
Campos Obrigatórios:
- Código do EPI
- Associa com o Material do Estoque
- Marca
- Descrição Certificado de Aprovação (CRF E CRI) vinculado
- Validade (se aplicável)
- Unidade de Medida (ex: unidade, par)
- Gravar

2. Cadastro de CA
- Caminhos: - Segurança – EPI (NR 6) – Cadastro de CA
Campos Obrigatórios:
- Código do EPI (único, numérico)
- Descrição (ex: "Capacete de Segurança")
- Certificado de Aprovação (C.A.)
- Validade (se aplicável)
- Gravar

3. Associação com Funções
Caminho: SRH > Segurança > EPI (NR 6) > EPI x Função
Processo:
- Selecionar Função
- Vincular EPIs Obrigatórios:
- Definir Quantidade
- Autorizar
- Gravar

4. Distribuição para Colaborador
Caminho: SRH > Segurança > EPI (NR 6) > Distribuição
Fluxo:
- Selecionar Colaborador (busca por chapa ou nome)
- Sistema exibe EPIs obrigatórios baseados na função.
Registrar Entrega:
- Data automática (pode ser ajustada para entregas passadas)
- Hora automática (pode ser ajustada para entregas passadas)
- Motivo ("Primeira Entrega", "Reposição", etc.)
Confirmar:
- Gera Requisição com número de entrega

Processo de Distribuição de EPI's

1. Fluxo Principal
- Seleção da Empresa Seleção da Filial
- Identificação do Funcionário
- Consulta cadastral por chapa/nome
- Verificação de situação (ativo/agastado/demitido) e função
Seleção de EPI
- Busca por código do material
- Preenchimento opcional C.A. (Certificado de Aprovação)
- Local
Registro da Saída
- Data/hora automática
- Motivo da retirada
- Quantidade e modelo
- Opções de adição (+) e remoção (–) para seleção múltipla de EPIs ou cancelamento de itens.
Confirmação
- Geração de recibo de entrega
- Atualização do status para "Retirado"
PROCESSO: Distribuição de EPI no Recursos Humanos e integração com o Estoque
Dados:
Lançamento do 1º EPI 8888 – TESTE
Saldo 91
Após Retirada Saldo deverá constar: 90

Dados:
Lançamento do 2º EPI 9999 – TESTE
Saldo 178
Após Retirada Saldo deverá constar: 177

Requisições de Distribuição geradas corretamente após gravação na aba Histórico de Movimentação:
- 1132193339
- 1132193340

Após processo, os valores do saldo no Módulo de Estoque estão consistentes com os registros do Módulo de Recursos Humanos, conforme o processo estabelecido.
Caminho: EST > Relatórios – Analíticos - Data

Lançamento do 1º EPI 8888 – TESTE
Saldo 91
Após Retirada Saldo deverá constar: 90
Lançamento do 2º EPI 9999 – TESTE
Saldo 178
Após Retirada Saldo deverá constar: 177

Antes de realizar a próxima distribuição de EPIs no sistema de SRH, veja a quantidade disponível no módulo de Estoque está alinhada com o saldo planejada nos EPI’s 8888 e 9999.

#IA
Se algum auxílio ou esclarecimento for necessário, conte conosco através de nossos canais de atendimento.
Telefone: (11) 5018-2525.
Portal do Cliente: https://portaldocliente.praxio.com.br/
#PodeContar

Este artigo foi útil?
Que bom!
Obrigado pelo seu feedback
Desculpe! Não conseguimos ajudar você
Obrigado pelo seu feedback
Feedback enviado
Agradecemos seu esforço e tentaremos corrigir o artigo