
Informações gerais |
|---|
Objetivo: |
Adaptação do módulo para atender à reforma tributária. |
Detalhes: |
Caminho de acesso: >Movimentação> Compra de veículos> Nota fiscal >Movimentação> Venda de veículos>Nota fiscal >Movimentação> Devolução de venda de veículos >Movimentação> Devolução de compra de veículos |
Informações adicionais: |
Movimentação> Compra de veículos> Nota fiscal Implementado o campo "Class.Trib." com um botão de pesquisa ao lado para selecionar e informar a classificação tributária do item. ![]() Implementado o campo "Base IBS/CBS", que pode ser alterado de acordo com a necessidade. ![]() No grid de itens foram implementadas as colunas: Class. Trib., IBS municipal, IBS estadual e CBS. ![]() Selecionando a opção "Detalhamento de tributos CBS/IBS". ![]() É aberta tela com os detalhes dos tributos ![]() Movimentação> Venda de veículos> Nota fiscal Implementado o campo "Class.Trib." com um botão de pesquisa ao lado para selecionar e informar a classificação tributária do item.
No grid de itens foram implementadas as colunas: Class. Trib., IBS municipal, IBS estadual e CBS.
Selecionando a opção "Detalhamento de tributos CBS/IBS".
É aberta tela com os detalhes dos tributos
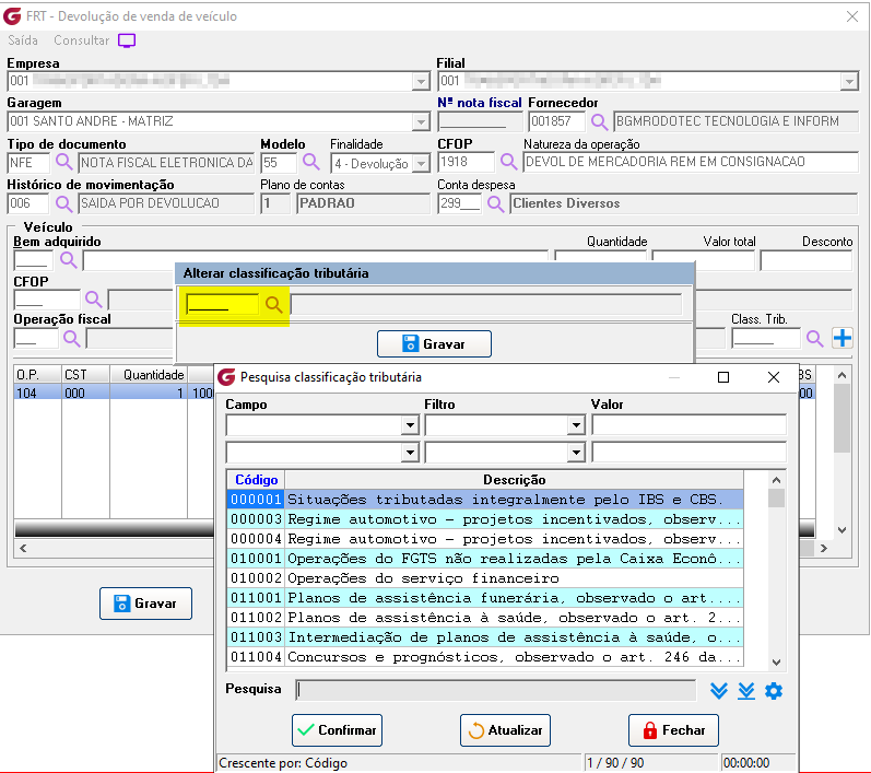
Movimentação> Devolução de venda de veículos No grid de itens foram implementadas as colunas: Class. Trib., IBS municipal, IBS estadual e CBS.
Clicando com o botão direito do mouse é possível selecionar a opção "Alterar classificação tributária".
Ao selecionar é aberta a tela para alteração, pesquise selecione e confirme.
Selecionando a opção "Detalhamento de tributos CBS/IBS".
É aberta tela com os detalhes dos tributos
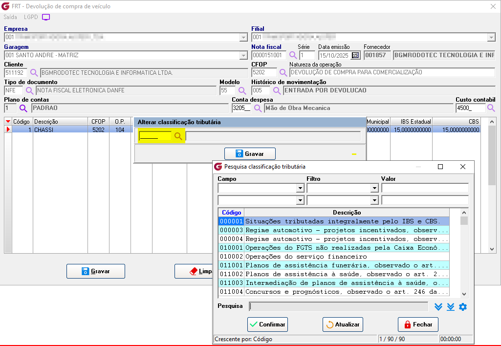
Movimentação> Devolução de compra de veículos No grid de itens foram implementadas as colunas: Class. Trib., IBS municipal, IBS estadual e CBS.
Clicando com o botão direito do mouse é possível selecionar a opção "Alterar classificação tributária".
Selecionando a opção "Detalhamento de tributos CBS/IBS".
É aberta tela com os detalhes dos tributos
Se algum auxílio ou esclarecimento for necessário, conte conosco através de nossos canais de atendimento. Telefone: (11) 5018-2525. Portal do Cliente: https://portaldocliente.praxio.com.br/ #PodeContar
|
Este artigo foi útil?
Que bom!
Obrigado pelo seu feedback
Desculpe! Não conseguimos ajudar você
Obrigado pelo seu feedback
Feedback enviado
Agradecemos seu esforço e tentaremos corrigir o artigo



















