
Informações gerais
Objetivo: |
Restringir a visualização nível a campo da tela de Cadastro de Clientes no menu LGPD. |
Detalhes: |
|
Informações adicionais: |
A classificação e restrição de visualização dos campos da tela deve ser realizada por meio do módulo CTR ou com usuário MANAGER diretamente na tela do módulo no menu LGPD. A visualização seguirá a classificação padrão estabelecida pela Praxio, a qual pode ser ajustada pelo usuário-chave do sistema, conforme necessidade.
Todos os campos identificados na tela de Cadastro de Clientes como contendo dados pessoais ou sensíveis de Pessoa Física (PF) estarão sujeitos às regras de visualização a partir da data definida no parâmetro 'Ativar a LGPD'. A exibição ou ocultação desses campos dependerá da classificação aplicada no Gerenciador LGPD.
Após ativado a LGPD nesta tela, ao selecionar um cadastro de Pessoa Física nesta tela, os campos classificados como pessoais ou sensíveis não estarão visíveis e não poderão ser editados, sendo exibidos com asteriscos, em conformidade com a restrição de acesso definida pela classificação aplicada.







Importante: Todas as informações relacionadas à Pessoa Jurídica (PJ) continuarão sendo exibidas normalmente. No entanto, os dados referentes à Pessoa Física (PF) estarão ocultos e não poderão ser editados.
Acesso ao menu Gerenciador LGPD
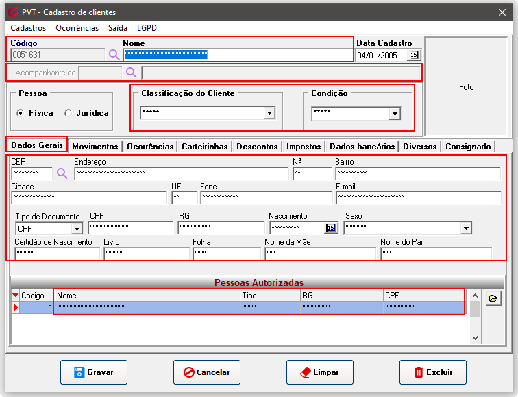
Para configurar as restrições de visualização por campo na tela de Cadastro de Clientes, acesse o módulo de Passes e Vales-Transporte e siga o caminho: Cadastro > Clientes > Cadastro. Em seguida, clique na aba 'LGPD', localizada no canto superior da tela, conforme a imagem abaixo mostra:

Este menu estará disponível apenas para usuários que tiverem o acesso ao menu Gerenciador, dentro do módulo CTR, devidamente liberado. Caso o acesso não esteja habilitado, consulte as instruções no documento:
No menu Gerenciador, o responsável poderá configurar a classificação e a visibilidade de cada campo da tela. Serão exibidos todos os campos que possuem ser pessoais e/ou sensíveis, permitindo ao usuário autorizado gerenciar essas configurações conforme necessário, inclusive personalizando as permissões de visualização por usuário ou grupo.

As classificações disponíveis são:
- Simples
- Pessoal
- Sensível
Ao classificar um campo como Simples, a opção de visualização será automaticamente definida como "Somente para o usuário selecionado", garantindo o controle individualizado de acesso à informação.

Neste caso, quando incluir um novo usuário na Aba Visualização, este já estará com o campo marcado para visualizar:

Importante: Sempre que fizer uma nova classificação é necessário fechar a tela e abri-la novamente.
Na tela de gerenciador, na opção dados, com o botão direito do mouse, temos as opções:
- Restaurar padrão do item – se foi alterado, ao selecionar essa opção o campo volta à classificação padrão Globus.
- Restaurar padrão de todos – nesta opção todas as alterações feitas nessa tela são desfeitas e voltam à classificação padrão Globus.
- Aplicar Classificação para todos – Copia a classificação do campo selecionado e replica para os demais campos.

Sempre que escolher aplicar SIMPLES para todos na opção Aplicar Classificação para todos, na Aba Dados, deverá clicar no botão Gravar:

Após essa configuração, na aba Visualização, será possível verificar que todos os usuários selecionados terão a visualização ativa para os campos classificados como SIMPLES na aba "Dados".
Caso deseje, é possível incluir novos usuários — estes também terão automaticamente a visualização habilitada para todos os campos já marcados como SIMPLES.
Para que as alterações sejam salvas e entrem em vigor, é necessário clicar em Gravar.

Após Gravar, todos os campos relacionados a pessoa física ficarão com seus dados visíveis.





Na opção Visualização, no grid usuários com botão direito do mouse, temos as opções:
- Marcar todos – marca todos os usuários do grid.
- Desmarcar todos – desmarca todos os usuários do grid.
- Excluir usuário – exclui as visualizações alteradas para o usuário marcado e este usuário volta à visualização padrão Globus.
- Excluir usuários selecionados – exclui todas as visualizações alteradas para os usuários selecionados e eles voltarão às visualizações padrão Globus.

No grid Visualização, quando temos apenas um usuário no grid de cima, temos as opções:
- Marcar Todos – marca o botão visualizar de todos os campos do grid para o usuário.
- Desmarcar Todos - desmarca marca o botão visualizar de todos os campos do grid para o usuário.
- Exportar grid para Excel – é possível exportar todas as informações do grid para o Excel.

Também no grid Visualização, quando temos mais de um usuário no grid usuários, temos as opções abaixo:
- Copiar acesso para todos os usuários - Será copiada a classificação e a visualização do campo no grid Visualização que estiver selecionado, isso será aplicado para todos os usuários que estiverem no grid "usuários".
- Copiar todos os acessos para todos os usuários - Será copiado todos os acessos do usuário selecionado no grid "Usuários" para todos os usuários que estiverem no mesmo grid (Usuários).
- Copiar acesso para todos os usuários selecionados - Será copiada a classificação e a visualização do campo no grid Visualização que estiver selecionado. Ao clicar nessa opção, abrirá uma outra tela onde será possível selecionar para quais usuários você deseja copiar a classificação e visualização selecionada.
- Copiar todos os acessos para todos os usuários selecionados - Será copiado todos os acessos do usuário selecionado no grid "Usuários". Ao clicar nessa opção, abrirá uma outra tela onde será possível selecionar para quais usuários você deseja os acessos do Usuário selecionado.
- Exportar grid para Excel – é possível exportar todas as informações do grid para o Excel.

A opção Relatórios é padrão para todas as telas e permite a geração de visualizações em formato de grid ou exportação para Excel. Ela exibe um resumo completo do que já está parametrizado e do que ainda falta configurar, tanto em relação às telas quanto aos usuários/grupos.
Caso queira saber mais sobre como gerar e utilizar os relatórios, acesse o conteúdo disponível no link abaixo:
Se algum auxílio ou esclarecimento for necessário, conte conosco através de nossos canais de atendimento.
Telefone: (11) 5018-2525.
Portal do Cliente: https://portaldocliente.praxio.com.br/
#PodeContar

Este artigo foi útil?
Que bom!
Obrigado pelo seu feedback
Desculpe! Não conseguimos ajudar você
Obrigado pelo seu feedback
Feedback enviado
Agradecemos seu esforço e tentaremos corrigir o artigo