
Informações Gerais
Objetivo: | ||
Não permitir que documentos que não possuam dados bancários (banco/agência e conta) informados no cadastro de fornecedor ou chave PIX sejam definidos como pagamento eletrônico. | ||
Detalhes: | ||
Módulo CPG à Procedimentos Diários à Documentos > Inclusão Módulo CPG à Procedimentos Diários à Documentos > Alteração Módulo CPG à Procedimentos Diários à Pagamento Eletrônico > Definição de modalidade de pagamento eletrônico em massa
|
2. Cadastro de Fornecedor
Caso o fornecedor não tenha dados bancários informados e não utilize "Favorecido" efetuaremos a validação nas telas e não permitiremos que o documento seja definido como pagamento eletrônico.
Fornecedor 12

Além disso, se utilizada a modalidade PIX, verificaremos se foi informada Chave Pix no cadastro.
Exemplo de um fornecedor com Dados Bancários e sem Chave PIX:
Fornecedor 13

3. Inclusão de Documentos
Ao incluir um documento e tentar defini-lo, o sistema apresentará as seguintes mensagens, de acordo com a modalidade escolhida e não permitirá que o processo seja realizado.





Agora tento incluir um documento para o Fornecedor 13, que possui dados bancários, mas não possui Chave Pix e, seleciono a modalidade "PIX Transferência".


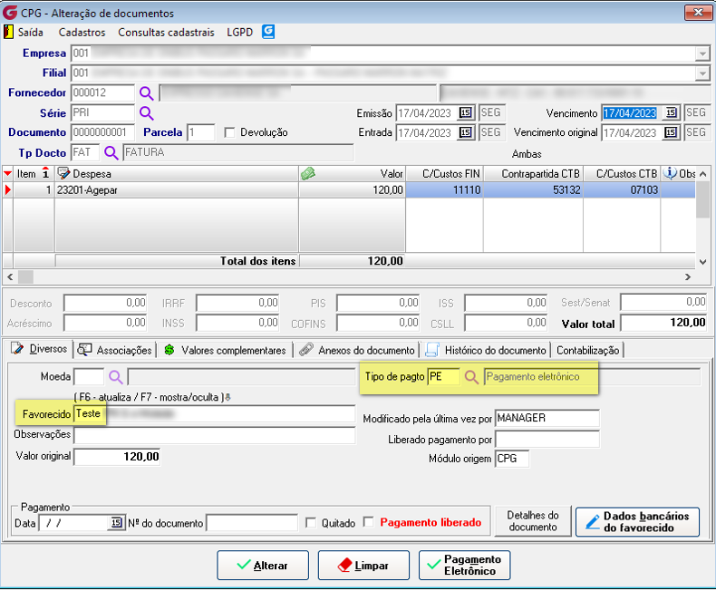
4. Alteração de Documentos
Esta tela fará as mesmas validações da tela de inclusão de documentos. Abaixo, um exemplo:
5. Definição de Pagamento Eletrônico em Massa
A mesma regra se aplica na tela de definição, sendo necessário ter os dados bancários informados ou utilizar favorecido!

Para modalidade PIX, também efetuaremos validação da Chave PIX no cadastro!

Importante:
Se o usuário tentar incluir/alterar o tipo de pagamento do documento para 'PE' não terá sucesso, pois executaremos validação no botão "Gravar" ou "Alterar".

Salientamos que essa consistência não será feita caso utilizado um Favorecido no documento, conforme exemplo abaixo:


Este artigo foi útil?
Que bom!
Obrigado pelo seu feedback
Desculpe! Não conseguimos ajudar você
Obrigado pelo seu feedback
Feedback enviado
Agradecemos seu esforço e tentaremos corrigir o artigo
