
Informações gerais
Objetivo: |
É aquele pelo qual são enviadas as informações referentes a pagamento, crédito, entrega, emprego ou remessa efetuado por fonte pagadora pessoa física ou jurídica a beneficiário pessoa jurídica, mesmo sem retenção de imposto de renda, nos casos previstos na legislação. Tem duplo objetivo: alimentar a DCTFWeb com informações dos valores de tributos a serem recolhidos e alimentar os sistemas de malha fiscal da pessoa jurídica na Receita Federal do Brasil. Quem está obrigado: As pessoas físicas e jurídicas conceituadas como fonte pagadora de rendimentos a pessoas jurídicas nos termos da legislação vigente. Prazo de envio: Este evento deve ser enviado até o dia 15 do mês seguinte ou antes do fechamento dos eventos periódicos da série R-4000 por meio do evento “R-4099 Fechamento/reabertura dos eventos da série R-4000”, o que ocorrer primeiro. Antecipa-se o envio deste evento para o dia útil imediatamente anterior quando não houver expediente bancário. |
Detalhes: |
|
Informações adicionais: |
Implementado o cadastro da Natureza de Rendimento onde poderá associar o código de receita para posterior associação da natureza nas despesas e receitas como demonstrado na instrução 1 abaixo.
Na tela de envio do Reinf foi criada a flag de VALOR AGREGADO, que funcionará quando eu possuo o lançamento dos impostos PIS,COFINS e CSLL separado porém quero enviar no Reinf os impostos agregados; Nesta base de conhecimento demonstro os impostos de PIS,COFINS e CSLL sendo enviado ao Reinf agregado (Todos impostos juntos em um único valor), caso queira enviar de forma separadamente acesse nossa base de conhecimento através do link abaixo: https://bconhecimento.freshdesk.com/a/solutions/articles/43000712703; Diferente do envio dos impostos separadamente (ref. ao link acima), para o envio agregado não temos a funcionalidade de editar a base de calculo, caso precise dessa funcionalidade deve-se enviar os impostos separadamente. Para envio será preciso que no Globus seja associado a Natureza de Rendimento do Reinf com o Tipo de Despesa do CPG, essa informação é obrigatória para envio do mesmo. Para envio será preciso que no Globus seja associado a Natureza de Rendimento do Reinf com o Tipo de Despesa do CPG, essa informação é obrigatória para envio do mesmo(Vide Instrução 2); No Tipo de Despesa é imprescindível marcar a Flag " Gerar EFD-Reinf através do CPG" para que assim o documento seja visualizado no Reinf(Vide Instrução 2); Fato gerador para envio da R4020 - PIS,COFINS e CSLL Agregado - o usuário terá a escolha de 3 tipos de regime sendo eles: Regime por competência (Entrada), Regime por competência (Emissão) ou Regime de Caixa (Vide instrução 3); Para que o documento seja visualizado no Reinf é preciso que o mesmo esteja integrado (vindo de outros módulos como ESF, EST, etc) ou lançado no CPG; Para este registro caso na mesma competência tenha documentos do mesmo fornecedor onde apenas um teve a retenção será preciso enviar para Reinf todos documentos deste determinado fornecedor mesmo que não tenha retenção; Eventos da série R2000 e R4000 não tem correlação, cada série deve ser enviada independe da outra, únicos registros que são compartilhados é a R-1000 e R-1070, sendo que na tela para envio disponibilizamos a implementação da Série na qual você terá a opção da Série 2000 ou Série 4000 no mesmo grid.
|
1. Cadastro da Natureza de Rendimento
Foi implementado o cadastro da Natureza de Rendimento com o intuito de proporcionar autonomia para o usuário quando surgir atualizações na tabela disponibilizada pelo Reinf, não necessitando nos acionar para a devida atualização no sistema, bastando que cadastre tanto a nova natureza de rendimento quanto o código de receita associado à natureza.

Basta digitar as informações como o código, descrição, selecionar uma das opções se a natureza de rendimento se refere a um Fundo ou Clube de Investimento, 13º Salário ou Rendimentos Recebidos Acumuladamente e assim sucessivamente os demais campos a serem preenchidos.
No último grid da tela pode ser associado o código de receita a esta natureza de rendimento cadastrada, bastando clicar com o botão direito do mouse sobre o grid e inserir, alterar ou excluir a associação que esta configuração irá aparecer na tela de cadastro de despesa/receita quando selecionar a natureza de rendimento.
Vale lembrar que poderá associar mais de um código de receita à natureza de rendimento que aparecerão todos os códigos no campo de natureza nos cadastros de despesas/receitas para serem associados conforme melhor convier.

Por exemplo ao clicar no Inserir ou Alterar abrirá a tela para associação de Receita conforme abaixo.

2. Associação da Natureza de Rendimentos do Reinf com o Tipo de Despesa do CPG
Informação obrigatória no envio do evento R-4020 , onde caberá ao usuário efetuar a associação de seu tipo de despesas com algum código da tabela disponibilizada pelo Reinf.
No Globus os códigos de natureza de rendimento são conforme consta no manual do Reinf, caso tenha algum que não conste na tela basta cadastrá-lo e associá-lo com o código de receita como demonstrado anteriormente.
Acesso : Cadastros > Tipos > Despesas

Após efetuar a associação é imprescindível marcar a Flag " Gerar EFD-Reinf através do CPG" para que assim o documento seja visualizado no Reinf.

3 . Parametrização do Fato Gerador
Acesso: Cadastros > Reinf > Parâmetros Impostos
Ao inserir o documento o que fará com que as informações serão visualizadas no Reinf dependerá da parametrização de imposto a qual você atribui o regime pode ser:
Regime de Competência (Entrada/Saída) - Neste regime será visualizado no Reinf na data de ENTRADA do documento
Regime de Competência (Emissão) - Neste regime será visualizado no Reinf na data de EMISSÃO do documento
Regime de Caixa - Neste regime será visualizado no Reinf na data de PAGAMENTO do documento
Demonstração do inserção do Regime referente ao R-4020 - PIS,COFINS e CSLL Agregado
Marco o Registro, o imposto e depois escolho o Regime

Após a escolha clico em incluir assim o registro, imposto e regime passará para grid abaixo e gravar.

Caso seja necessário excluir basta clicar na linha do registro e com botão direito escolher entre excluir ou excluir todos, após escolher basta gravar.

Prontinho agora o documento lançado irá ser visualizado no Reinf registro R-4020-IR no Regime de competência por entrada conforme exemplo acima.
4 . Lançamento do Documento
Acesso: Procedimentos Diários > Documentos > Inclusão
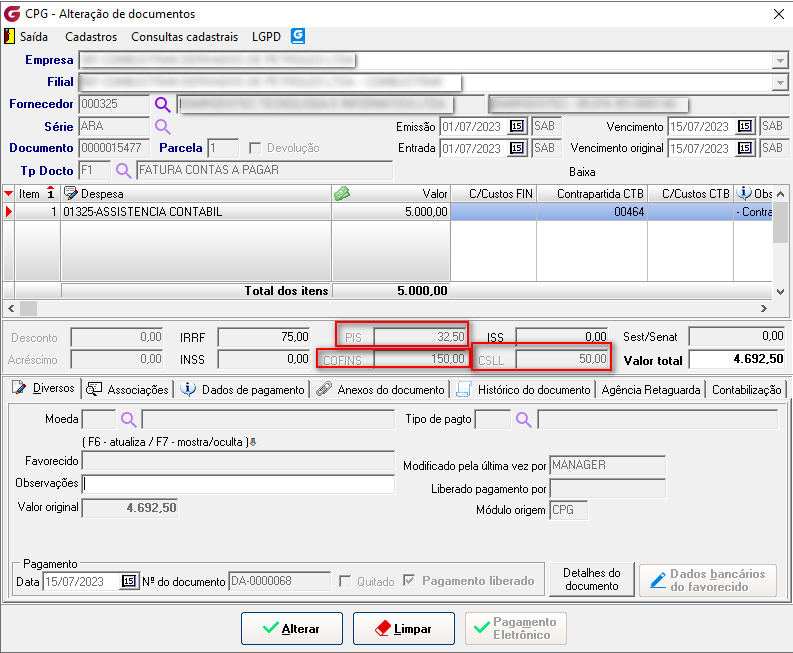
No lançamento do documento para fins do imposto PIS, COFINS e CSLL o sistema irá acatar o lançamento com e sem valor complementar, ambos levarão o Imposto para Reinf.
No exemplo do documento abaixo inseri um fornecedor sendo pessoa jurídica (CNPJ)
Reforçando quando o documento for lançado em outro modulo é necessário estar integrado no CPG para ser visualizado no Reinf.
O lançamento dos impostos de PIS, COFINS e CSLL você pode lançar junto ou separado, porém no envio do Reinf você terá que marcar a flag de "agregado" caso queira que o mesmo seja enviado de forma agregada.
Abaixo demonstro como é o envio a partir de um lançamento dos impostos de PIS,COFINS e CSLL lançados individualmente porém no Reinf precisa ser enviado agregado.

5. Enviando Reinf
Acesso: Arquivos Digitais > Sped - EFD Reinf > Conferência e Liberação
O documento que lancei tem o regime de competência Caixa conforme demonstrado no item 3, como a data de pagamento do documento é 01/07 o mesmo será visualizado no Reinf na competência de 07/2023 conforme abaixo:
Na tela inserir a empresa e competência e escolher a série que quer entregar, como neste exemplo vou entregar o Registro R-4020 escolho a opção R4000, e clico em consultar para que a tela seja carregada com as informações pertinentes a série 4000 e o documento consta na competência 07/2023.

Agora iremos enviar o registro e demonstrarei como ficará o envio quando marcada a flag "agregado"
O documento foi lançado com os impostos PIS,COFINS e CSLL separadamente, porém conforme a minha guia preciso enviar agregado para que seja o mesmo código a qual paguei o imposto, caso ocorra essa situação ao selecionar para enviar será necessário marcar a flag de "agregado"

Selecione o evento que deseja enviar e na linha do mesmo clicar com botão direito “Envio de evento por lote”

Abrirá a tela abaixo para envio, na qual você selecionará a nota que deseja enviar e clicar no botão "enviar"

Após o envio o sistema emite a mensagem que o lote foi processado com sucesso, clicar em ok, fechar a tela e clicar em consultar

No gerenciamento o status precisa estar 5-Sucesso , esse processo pode ser demorado pois depende do retorno da RF, caso não esteja com sucesso retorne a consulta até que o status fique 5 - Sucesso, nele constará o recibo de envio volte até a aba do registro R4020 e verifique que no registro enviado constará também o recibo!

Volte até a aba do registro R4020 e verifique que no registro enviado constará também o recibo!

Ao marcar a flag de agregado verificará que no XML mesmo você inserindo os impostos de PIS,COFINS e CSLL separadamente no XML está com um único valor na tag vlragreg na qual juntara os valores do PIS,COFINS e CSLL!

Demonstração do XML

Após estar com sucesso basta enviar os demais documentos ou caso não tenha mais documentos para envio, efetuar o fechamento, para fechamento possuímos base de conhecimento abaixo:
https://bconhecimento.freshdesk.com/a/solutions/articles/43000712712
Se algum auxílio ou esclarecimento forem necessários, conte conosco através de nossos canais de atendimento.
Telefone: (11) 5018-2525.
Portal do Cliente: https://portaldocliente.praxio.com.br/
#PodeContar
Este artigo foi útil?
Que bom!
Obrigado pelo seu feedback
Desculpe! Não conseguimos ajudar você
Obrigado pelo seu feedback
Feedback enviado
Agradecemos seu esforço e tentaremos corrigir o artigo
