
Informações gerais
Objetivo: |
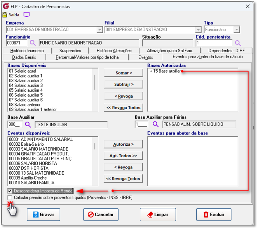
Implementado a funcionalidade "Calcular pensão sobre proventos líquidos (Proventos - INSS - IRRF)" no Cadastro de Pensionista. |
Detalhes: |
Módulo: Folha de Pagamento
Caminho: FLP à Cadastros à Funcionários à Pensionistas |
Informações adicionais: |
Implementação Caixa de Seleção: "Calcular pensão sobre proventos líquidos (Proventos - INSS - IRRF)"

O cálculo da pensão deve ser realizado sobre a base líquida (já descontados INSS e IRRF), respeitando as condições/parametrizações cadastradas no sistema.
Habilitar a opção "Calcular pensão sobre proventos líquidos (Proventos - INSS - IRRF)" SOMENTE se:
- O tipo 15-Base auxiliar vinculado estiver associado ao cálculo.

Não habilitar a opção “Calcular pensão sobre proventos líquidos (Proventos - INSS - IRRF)" se:
- Não permitir habilitar caixa de seleção se opções de bases associadas forem diferentes da 15-Base auxiliar.

- A opção "Desconsiderar imposto de renda" estiver marcada.

***IMPORTANTE***
O cálculo padrão do sistema mantém sua lógica atual sem alterações, a nova funcionalidade será condicional. Com a caixa de seleção desabilitada por padrão e habilitada apenas quando o cliente selecionar.
Cenário 1: Caixa de Seleção Habilitada Cálculo Pagamento.
15-Base auxiliar


Segue memória de cálculo de pensão Alimentícia com base na implementação da Caixa de Seleção.

Cenário 2: Caixa de Seleção Desabilitada Cálculo Pagamento.
15-Base auxiliar


________________________________________________________________________________
Exemplo de cálculo de Férias:
Composição Salarial
➡️ Total Bruto das Férias: R$ 5.564,58
Descontos
- INSS: (-) R$ 227,64
- IRRF: (-) R$ 467,38
Base para Pensão Alimentícia
- Base de cálculo: R$ 4.869,56
- Alíquota de 15%: R$ 730,43

Memória de cálculo da Regra específica:

Exemplo de cálculo de Quitação:
Pensão do 13º Salário:
Composição Salarial
➡️ Total Bruto 13º: R$ 1.912,83
Descontos
- INSS: R$ 149,38
- IRRF: R$ 0
Base para Pensão Alimentícia
- Base de cálculo: R$ 1.763,45
- Alíquota de 15%: R$ 264,52

Exemplo de cálculo de Quitação:
Verbas de Salário:
Composição Salarial
➡️ Total Bruto: R$ 5.310,72
Descontos
- INSS: R$ 553,10
- IRRF: R$ 365,04
Base para Pensão Alimentícia
- Base de cálculo: R$ 4.392,58
- Alíquota de 15%: R$ 658,89

Se algum auxílio ou esclarecimento for necessário, conte conosco através de nossos canais de atendimento.
Telefone: (11) 5018-2525.
Portal do Cliente: https://portaldocliente.praxio.com.br/
#PodeContar

Este artigo foi útil?
Que bom!
Obrigado pelo seu feedback
Desculpe! Não conseguimos ajudar você
Obrigado pelo seu feedback
Feedback enviado
Agradecemos seu esforço e tentaremos corrigir o artigo