
Informações gerais
Objetivo: |
Possibilitar a restrição de entradas que excedam os valores estabelecidos no orçamento para cada conta financeira |
Detalhes: |
Cadastros>Previsão orçamentária>Associação Despesas/Receitas com usuários; Cadastros>Previsão orçamentária>Associação de usuário com Despesas/Receitas; Cadastros>Previsão orçamentária>Grupo de contas financeiras; Cadastros>Previsão orçamentária>Consulta previsão consolidada. |
Informações adicionais: |
Esta rotina é específica e requer uma licença separada. Para adquiri-la, entre em contato com o setor comercial ou abra um ticket solicitando mais informações sobre a rotina. |
A previsão orçamentária é baseada no plano financeiro, permitindo o controle de despesas como manutenção de veículos, folha de pagamento, consumo de água e luz, despesas administrativas, entre outras, onde será possível a definição de uma meta e previsão para cada conta financeira (Despesa/Receita).
Para iniciar alguns parâmetros precisam ser definidos:
É necessário ter o módulo B24 liberado.
1 - Orçamento.
As opções ficam no menu Cadastro, vamos iniciar com a criação do orçamento, onde definimos algumas condições e associamos as empresa e filiais.
- Código;
- Descrição;
- Competência;
- Data Limite.
A data limite define o período final da previsão, ao qual não será mais possível realizar nenhuma manutenção.
Se for controlar também as receitas será necessário a marcação da flag “Permitir valor previsto de despesa maior que valor previsto de receita”, assim como a utilização do Centro de custo.

Na aba 'Usuários', é possível restringir o acesso à previsão por usuários.

Ao clicar em "Gravar" será aberto outra janela, essa é usada para criar a previsão com base em uma Previsão existente, ou com base em movimentos registrados.
Observação: Se esta for a primeira previsão parametrizada no sistema, basta fechar e seguir com as demais parametrizações.
Na tela aberta podemos escolher a previsão anterior e definir novas metas acrescentando ou diminuindo um percentual sobre os valores de Meta e Previsto.

Outra opção é definir com base nas Movimentações registradas, basta escolher a empresa que usará como base e definir se o acerto será sobre o Valor Liquido ou Bruto das movimentação e definir o percentual para ajuste se necessário de acordo com o período informado.

2- Associações de despesas e receitas aos usuários
O próximo passo são as associações de despesas e receitas aos usuários que pode ser realizado pelo menu: "Associação de Despesas/ Receitas com usuários" que permite associar vários usuários a uma despesa.

No menu: "Associação de usuários com Despesas/Receitas" permite associar varias despesas e receitas e um usuário.

3- Grupo de contas financeiras.
Além das opções de associação das contas financeiras a usuários, é possível também a criação de um grupos de contas financeiras para um controle melhor dos processos, nesse grupo associamos todos os usuários responsáveis por determinadas despesas.
Na aba "Contas" realizamos a associação das despesas que serão liberadas para esse grupo, para habilitar as contas basta clicar na Lupa.

Na aba "Usuários" selecionamos os usuários que terão acesso as despesas destinadas ao grupo financeiro, para carregar os usuários basta clicar na lupa.

Por ultimo a aba "Gestores", que será usado para associar os gestores responsáveis por esse grupo de contas.

4- Previsão.
Parametrizar as despesas definindo a Meta e o Previsto de cada uma.

Conhecendo os campos da tela:
- Código: Refere-se ao código cadastro do orçamento.
- Competência: Exercício que transcorrerá todo o orçamento da(s) empresa(s) e filial(is) associada(s).
- Inicial e Final: Indica a periodicidade do orçamento podendo escolhe um mês, um intervalo de meses, ou o ano.
- Grupo de contas: Ao informar o grupo criado o sistema apresentará apenas as despesas/receitas associadas ao grupo.
- Visualizar somente meses com valores maiores que zero: essa flag filtra a pesquisa trazendo somente as despesas com valores cadastrados, ou com movimentos.

- Orçamento: Se marcada indica que todos os valores lançados na despesa irá consumir a verba da previsão.
- Autorização: Valida o valor da previsão cadastrada, caso o valor do documento seja maior que a previsão, o sistema faz consistência informando que não tem verba disponível;
- Exige custo: Indica que a despesa exige centro de custo, mas para que a previsão seja definida com centro de custos a flag no cadastro do orçamento precisa estar habilitada, caso contrario será considerado os valores por despesa.
- Aceita lançamento: Faz parte do cadastro da despesa, se não aceitar lançamento não conseguimos utilizar nem parametrizar.

- Meta: Indicar uma meta para a despesa/receita.
- Previsto: geralmente informado o mesmo valor da meta, esse valor junto com a flag Autorização vai bloquear as entradas caso ultrapasse o valor estabelecido como previsto.
- Utilizado: Total dos lançamentos que consumiram a verba da despesa cadastrada.
- Resultado: Mostrará quanto de verba ainda possui em determinada despesa, fazendo a diferença entre o Previsto e o Utilizado.
4.1 - Cadastrando os valores para despesa:
Com o botão direito do mouse na linha da despesa escolhemos a opção "Editar previsão".

Podemos realizar o cadastro para um mês especifico, ou replicar para os meses subsequentes.

Ao clicar em alterar e em seguida Gravar os valores ficam cadastrados:
5- Habilitando os módulos para consistência da Previsão.
Ao realizar a parametrização das despesas, para começar a consistir as verbas é necessário habilitar os módulos que farão parte da previsão no módulo de controle.
Menu: "Parâmetros>Configurações" - aba Controle de Orçamento.
Importante: Quando o módulo Contas a Pagar (CPG) controla o orçamento, documentos integrados de módulos que não estão habilitados para o controle da previsão não podem ter suas despesas cadastradas. Caso uma despesa seja cadastrada na previsão e integrada ao CPG, qualquer alteração no documento será extraída a verba prevista, mesmo que o módulo de origem não esteja habilitado para esse controle.

6- Validando o consumo da verba da previsão.
Após todos os cadastros vamos demonstrar algumas validações.
Inclusão de documento com despesa cadastrada na previsão:
Se o usuário não tem a despesa associada, ou a despesa não esta no grupo de contas que ele faz parte o sistema não permite a entrada da nota:

Se o valor da nota ultrapassa o valor do previsto não será possível a entrada da nota:

O gestor poderá editar o valor previsto, para conseguir dar entrada nos documentos, mas a meta permanece a mesma, pois assim podemos analisar o quanto foi definido e o quanto foi gasto realmente.
Lançando valores dentro da verba prevista:

Na previsão com botão direito do mouse conseguimos verificar o detalhe dos documentos:

No detalhamento trás os documentos que utilizaram a verba.

Documentos de origem Estoque.
Material com a Despesa associada:

Entrada da nota com uso do material acima:

O Consumo da verba acontece no momento em que a nota é integrada:

Ao consultar a previsão o valor utilizado foi alterado.


Importante: Sabemos que algumas notas do estoque vem com pedido associado, quando o módulo Compras controla o orçamento o valor da verba é consumido na data da aprovação do pedido, sendo assim ao dar entrada na nota com o pedido aprovado e integrar ao CPG não será consistido a verba novamente.
7- E-mail ao gestor.
Assim como abordamos no item 3 "Grupo de contas financeiras", temos nesse processo a opção de enviar ao Gestor responsável pelo grupo um e-mail avisando quando o usuário insere um documento que ultrapassa o valor previsto, assim como o print do documento que esta sendo lançado.
Para realizar essa parametrização o usuário que esta dando entrada no documento precisa ter em seu cadastro de usuário do módulo controle o cadastro do e-mail.

No cadastro do grupo de contas precisamos habilitar as opções:
- Envia e-mail de validações para gestor;
- Anexar "Print Screen" no e-mail

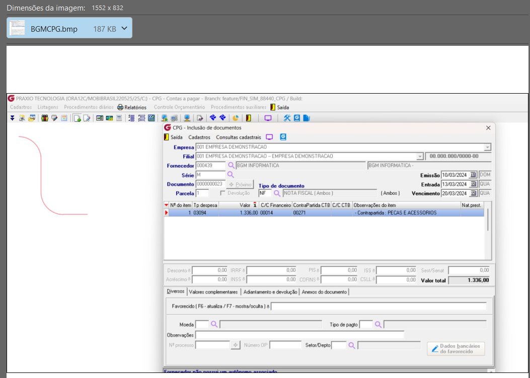
Agora incluímos um documento que ultrapasse o valor do previsto, para esse exemplo iremos usar a despesa 03094

Conforme mensagem acima temos na despesa apenas o valor de R$ 100,00 para utilizar.

E o Gestor recebe o e-mail da seguinte forma.

No anexo com o print do documento.

Se algum auxílio ou esclarecimento forem necessários, conte conosco através de nossos canais de atendimento.
Telefone: (11) 5018-2525.
Portal do Cliente: https://portaldocliente.praxio.com.br/
#PodeContar
#IA

Este artigo foi útil?
Que bom!
Obrigado pelo seu feedback
Desculpe! Não conseguimos ajudar você
Obrigado pelo seu feedback
Feedback enviado
Agradecemos seu esforço e tentaremos corrigir o artigo