
Informações gerais
Objetivo: Migração de relatórios utilizados na ESC+ para a ESC4. |
Criado um novo layout de relatório “Escala de titular” Projeto de migração de relatórios da ESC+ para ESC4. |
Detalhes: |
|
Informações adicionais: |
1. Relatório de Escala de Titular. Com base no relatório já existente no módulo de ESC - Escala do ESC+ foi desenvolvido o relatório no GBL4, foram necessárias algumas alterações no layout original mais todos os processos e regras foram mantidos. O Layout da tela também foi alterado para seguir os padrões do GBL4, figura 1 e Figura 2.
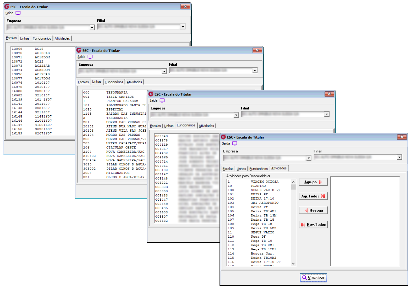
Figura 2. Relatório de Escala de Titular. 2. Tela de Escala de Titular. Na tela de Escala de titular foram mantidas as Abas de Escala, Linha, Funcionários e Atividades, as abas seguem as regra já estabelecidas no GBL+ sendo mantidas no GBL4, abaixo a descrição das regras e detalhamento da funcionalidade de cada aba.
Obs.: Para todas as Abas ao entrar na Tela os dados que estiverem no campo da esquerda na tela não serão utilizadas no filtro da geração do relatório, quando o usuário quiser que o dado seja apresentado no relatório esse dado deve ser deslocado para o lado direito da tela assim esse dado será gerado e apresentado no relatório. ![]() Figura 3. Abas da Tela de Escala de Titular. 3. Regras do Relatório de Escala de Titular. No retorno das informações no relatório o sistema deverá seguir algumas regras para o preenchimento dos campos a baixo o detalhamento de cada campo.
3.1. Outras Regras do Relatório de Escala de Titular.
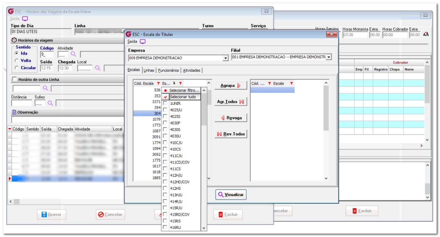
Figura 4. Modelo do Relatório com detalhamento dos campos. 3.2. Filtros de Consulta. Inclusão dos Filtros Selecionar Tudo, Limpar Tudo, Selecionar Filtro, Remover Filtros e Ordenação nas Abas Escalas, Linhas, Funcionários e Atividades da Tela de Escala do Titular. Funcionalidade dos Filtros alterados nas Abas da Tela de Escala do Titular, testar em todas as abas os filtros:
Selecionar Tudo: funcionando como esperado, ao clicar no botão todos os itens da tela foram selecionadas, também é possível selecionar item a item com o cursor do mouse e/ou com a tecla de espaço do teclado. Limpar Tudo: funcionando como esperado, ao clicar no botão todos os itens da tela tiveram a flag desmarcada, também é possível selecionar item a item com o cursor do mouse e/ou com a tecla de espaço do teclado. Selecionar Filtro: funcionando como esperado, todos os filtros da tela estão funcionando permitindo fazer as lógicas de consulta e retornando os dados conforme as lógicas aplicadas nos campos. Remover Filtros: funcionando como esperado, ao clicar no botão todos os filtros selecionados foram limpos permitindo realizar nova pesquisa. Ordenação: nos testes foi verificado que a ordenação das colunas estão funcionando como esperado. ![]() Figura 5. Filtro Selecionar Tudo.
Figura 6. Filtro Limpar Tudo.
Figura 7. Filtro Selecionar Filtro.
Figura 8. Filtro Limpar Filtro.
Figura 9. Filtro de Ordenação. |
Se algum auxílio ou esclarecimento forem necessários, conte conosco através de nossos canais de atendimento.
Telefone: (11) 5018-2525.
Portal do Cliente: https://portaldocliente.praxio.com.br/
#PodeContar
#IA

Este artigo foi útil?
Que bom!
Obrigado pelo seu feedback
Desculpe! Não conseguimos ajudar você
Obrigado pelo seu feedback
Feedback enviado
Agradecemos seu esforço e tentaremos corrigir o artigo








