
Informações gerais
Objetivo: |
Disponibilizada opção para que somente usuários parametrizados possam efetuar alterações principais em documentos com pagamento liberado. |
Detalhes: |
|
Informações adicionais: |
Para que seja possível limitar as alterações de dados dos itens implementamos validação por usuário, assim, somente quem estiver parametrizado poderá efetuar todas as alterações, quem não estiver poderá apenas adicionar observações e definir modalidade de pagamento eletrônico. Abaixo detalhes: 1 - Parâmetros Na aba "Autorização para usuários" adicionamos campo para preenchimento dos usuários com permissão para alterar documentos com pagamento liberado. Os usuários adicionados devem ser separados por vírgula e sem espaçamento entre eles.
Para que a validação ocorra, a opção destacada abaixo para "Permitir alterar documentos com pagamento liberado" deve estar desmarcada. Quando ela estiver marcada, o sistema entenderá que todos os usuários possuem permissão para alteração!
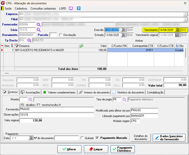
2 - Alteração de Documentos Usuário com permissão para alterar documentos com pagamento liberado Utilizaremos o usuário "Praxio" para consultar e tentar alterar o documento com pagamento liberado. Permite alterar os dados do item.
Permite adicionar valores complementares.
Permite inclusão de favorecido e dados bancários do favorecido.
Permite alteração de vencimento.
Usuário sem permissão para alterar documentos com pagamento liberado Consultamos um documento com pagamento liberado na tela de Alteração utilizando o usuário "Globus", que não possui autorização para alterar dados principais no cadastro de parâmetros.
Após a mensagem informativa dizendo que o documento está liberado para pagamento, o sistema bloqueia alterações de itens (modificação de valores, despesas, centros de custos) vencimento e valores de desconto, acréscimos, impostos. As únicas informações que podem ser alteradas são nos campos de "Observações" e "Tipo de pagto". Exemplos: Adicionamos uma observação ao documento, conforme abaixo:
Depois, definimos uma modalidade de pagamento eletrônico.
O campo "Tipo pagto" ficou com a sigla "PE".
3 - Aplicar rateio folha Na tela de aplicação de rateio da folha de pagamento também haverá bloqueio de alterações para usuários não autorizados. Assim que o usuário passar pela navegação do tipo de documento, o sistema irá informar que não há permissão para alteração com a seguinte mensagem: "Documento liberado para pagamento, usuário sem permissão para alteração" e não carregará os dados do documento na tela, caso o usuário tenha permissão a edição do documento será liberada. Usuário com permissão para alterar documentos com pagamento liberado
Usuário sem permissão para alterar documentos com pagamento liberado
4 - Alteração em lote Quando o documento com pagamento liberado for consultado para alteração em lote por um usuário sem autorização, ao clicar para aplicar alterações de vencimento e/ou tipo de documento o sistema emitirá um alerta indicando que o usuário não possui a devida permissão. Caso o usuário tenha permissão, o processo será concluído com sucesso. Usuário sem permissão para alterar documentos com pagamento liberado
Mensagem de alerta apresentada.
Relatório com documentos que não podem ser alterados.
Usuário com permissão para alterar documentos com pagamento liberado
Alteração realizada com sucesso. Se algum auxílio ou esclarecimento for necessário, conte conosco através de nossos canais de atendimento. Telefone: (11) 5018-2525. Portal do Cliente: https://portaldocliente.praxio.com.br/ #PodeContar #IA ![]() |
Este artigo foi útil?
Que bom!
Obrigado pelo seu feedback
Desculpe! Não conseguimos ajudar você
Obrigado pelo seu feedback
Feedback enviado
Agradecemos seu esforço e tentaremos corrigir o artigo


















