
Informações gerais
Objetivo: |
Orientar sobre o processo de importação do eConsignado para funcionários com múltiplos contratos, garantindo o correto tratamento dos descontos no sistema Globus. |
Detalhes: |
|
Informações adicionais: |
Permitir a importação de arquivos do e-Consignado para funcionários com múltiplos (mais de um) contratos, aplicando corretamente os descontos e projeções conforme parametrizações definidas. PASSO A PASSO DA IMPORTAÇÃO:1. Acesso à TelaMenu: Procedimentos Mensais → eConsignado – Crédito ao Trabalhador Você poderá importar de duas formas: - Nuvem Campo “Estender desconto para: Adiantamento”
*** Nunca altere os dados das máscara nessa tela, já está configurada de acordo com o leiaute padrão. 3. Configuração de Eventos > Aba “Evento”
IMPORTAÇÃO DO ARQUIVO CSV
IMPORTAÇÃO POR NUVEM
RELATÓRIO DE IMPORTAÇÃO:Após a importação, o sistema gera um relatório com os registros importados e não importados, facilitando a conferência dos dados.
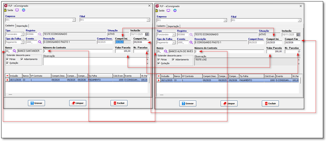
FUNCIONÁRIOS COM MÚLTIPLOS CONTRATOS
AJUSTE PÓS-IMPORTAÇÃOSe após a importação a empresa decidir não aplicar o desconto no adiantamento para um funcionário específico:
![]() IMPORTANTE:
_____________________________________________________________________________________________________________________________________ OBSERVAÇÃO: Se for necessário ou opção do cliente, é possível ajustar o lançamento da informação na rotina de eConsignado, através de senha restrita. 1. Acesse o menu: Cadastro > Cadastros Auxiliares > Parâmetros Gerais. 2. Execute o comando no teclado: CTRL+SHIFT+BGM# (segure as teclas CTRL e SHIFT e digite BGM#). 3. Será aberta uma janela de "Acesso Restrito" para que seja digitada a senha. 4. Após digitar a senha, o campo para inclusão do evento e valor no histórico será habilitado, permitindo alterações. Lembre-se que este campo não fica visível, portanto, sempre que necessitar acessar o mesmo, deve acionar pelo comando mencionado acima. _____________________________________________________________________________________________________________________________________ IMPORTANTE: “Ao finalizar cada etapa nas telas dentro do GLOBUS, lembre-se de GRAVAR e/ou CONFIRMAR o envio para garantir que todas as informações e alterações sejam salvas corretamente.” ***IMPORTANTE*** Foram realizadas adequações no processo de importação de arquivo eConsignado, conforme abaixo apresentado. Foi implemento validações no cadastro do eConsignado - Crédito do Trabalhador para: - Impedir duplicidade de eventos na mesma competência para contratos diferentes. - Evitar registros duplicados com valores distintos para mesmos parâmetros. - Processo de Importação - Foi removida a opção "Sobregravar existentes"
- Garantir integridade dos dados através de controle de alterações com log. 1º Alteração: Impedir Cadastro Duplicado de Evento na mesma competência.
Na tela de cadastro, o sistema agora não deixa cadastrar o mesmo evento para mais de um contrato no mesmo mês (competência).
Se o evento já existir, o sistema simplesmente carrega os dados existentes para edição, em vez de criar um novo.
ANTES
DEPOIS
Ao digitar o trabalhador caso seja encontrado um evento já cadastrado para a mesma competência de desconto, os demais dados serão atualizados, permitindo alterações.
Nesse momento vamos realizar alteração e verificar o LOG
Registro atualizado Apresentação do Log das alterações.
2º Alteração: Na tela de cadastro do eConsignado - Crédito do Trabalhador, o sistema não permite mais que o usuário cadastre parcelas com valores distintos quando os seguintes campos coincidem:
Mesmo código de evento; Mesma competência de desconto; Mesmas competências de início e fim; Mesmo código do banco; Mesmo número de contrato.
Validação Implementada: Ao identificar uma tentativa de cadastro com esses parâmetros duplicados, o sistema irá: Bloquear o novo registro Exibir mensagem de alerta ao usuário
ANTES
DEPOIS
Quando já existir um contrato cadastrado para o mesmo banco e mesma competência e evento diferente será exibida a mensagem abaixo.
3ª Alteração: Processo de Importação
Foi removida a opção "Sobregravar existentes" na aba de Importação. Agora, o processo ocorre da seguinte forma:
Novo Comportamento: Todos os registros existentes para os CPFs contidos no arquivo de importação serão excluídos e recriados integralmente.
Comunicação ao Usuário: O sistema exibirá uma mensagem informativa para confirmar esta ação, garantindo transparência no processo.
Importando o arquivo pela segunda vez.
Veja, não existe duplicidade de eventos.
Se algum auxílio ou esclarecimento for necessário, conte conosco através de nossos canais de atendimento. Telefone: (11) 5018-2525. Portal do Cliente: https://portaldocliente.praxio.com.br/ #PodeContar
|
Este artigo foi útil?
Que bom!
Obrigado pelo seu feedback
Desculpe! Não conseguimos ajudar você
Obrigado pelo seu feedback
Feedback enviado
Agradecemos seu esforço e tentaremos corrigir o artigo





















