Informações gerais
Objetivo: |
Realizar associação de devolução a nota. |
Detalhes: |
|
Informações adicionais: |
O Processo de Devolução é utilizado quando há alguma intercorrência com a compra que precisa ser devolvida. Em muitos casos essa devolução é realizada nos módulos de origem, como Escrituração fiscal por exemplo. Mas para empresas que não emitem notas pelo sistema, é possível criar essa devolução diretamente no CPG seguindo algumas parametrizações como:
- Criar um tipo de específico de documento para esse lançamento;
- A forma de contabilização do tipo de documento será sempre "Inclusão" ou "Nenhuma" caso não tenha processo contábil;
- O número do documento precisa ter a sigla "DV-" antes do número;
- A data de baixa na associação do documento é definida no cadastro de parâmetros conforme o print abaixo.
A data de baixa será selecionada, nas opções entre as datas do documento/Nota ou as datas da devolução. No exemplo abaixo temos como data a "Emissão" do documento.
Menu: " Cadastro>Parâmetros" - Aba "Substituição".

A associação pode ser realizada de 2 formas:
1. Pela tela de inclusão de documentos, na entrada da nota;
2. Pela tela de associação de documentos.
A devolução, quando lançada, irá assumir como data de baixa a data de entrada. Essa condição é para que não haja possibilidade de pagamento desse documento, pois se trata de uma devolução.
A forma de contabilização quando a empresa utiliza esse recurso no Globus será sempre "inclusão", e não haverá contabilização da associação.

Na tela de inclusão ao dar entrada na Nota, o sistema irá habilitar a aba para associação da devolução (opção de adiantamento e devolução). Esse processo não é obrigatório, pois pode ser que a devolução pendente de associação não corresponda à nota que está sendo registrada.
Caso a nota conste no CPG integrado por outro módulo, basta acessar a tela de associação de documentos para realizar a associação.
Menu: " Procedimentos Diários>Documentos>Inclusão"

Para realizar a associação quando a nota e a devolução já constam no módulo CPG, devemos acessar o menu: "Procedimentos Diários>Documento>Associação de documentos" , e preencher o filtro com os dados pertinentes a esse processo, lembrando que o período de vencimento não é campo obrigatório, porém se preenchido, o período informado deve abranger o vencimento da nota e da devolução.

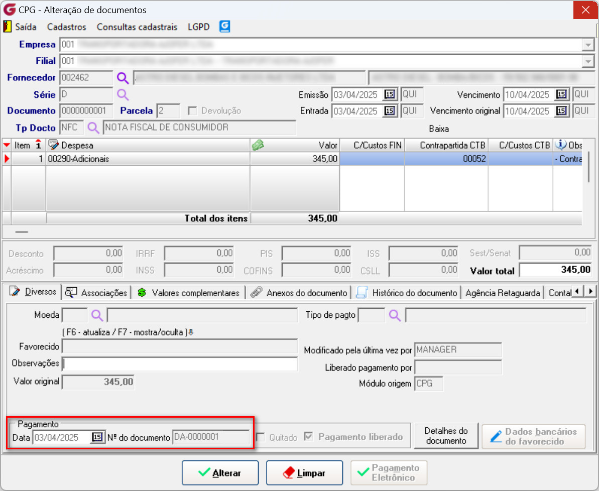
Após realizada a associação de devolução à nota, o valor da nota ficará zerado, pois a devolução baixou a nota. Para consultar o documento acesse o menu: "Procedimentos Diários>Documentos>Alteração".

A data de pagamento na nota, conforme parâmetro de associação, ficará com a data de emissão do documento.

Na aba "associações" é possível visualizar os dados da Devolução associada.

Quando o valor da devolução for maior que o valor da nota, é necessário criar uma parcela de devolução igual ao valor da nota para realizar a associação. Para isso basta clicar com o botão direito do mouse sobre a linha da devolução e escolher a opção "Reparcelar".
Menu: " Procedimentos Diários>Documentos>Associação de documentos"

Será aberta uma tela para preenchimento do valor da parcela necessária.

Após gravar o parcelamento, basta selecionar a nota que terá a devolução associada e clicar no botão "Associar."

Quando a devolução for parcial podemos associar de duas formas:
1 - Parcelando a nota para ficar uma parcela com o valor igual ao da devolução, mesmo processo de quando a devolução tem o valor maior que a nota a ser associada:

Na tela de reparcelamento, digitar o valor e gerar o parcelamento.

Agora basta selecionar a nota e marcar a devolução a ser associada:

2 - Associar uma devolução de menor valor à nota, onde sobrará um valor pendente de baixa que poderá ser realizado na tela de pagamento:
Neste caso, acesse o menu "Procedimentos Diários>Documentos>Associação de documento", basta selecionar o documento de devolução e a nota que terá sua baixa parcial, e clicar no botão "Associar".

Nessa situação ficou pendente de pagamento ainda o valor de R$ 85,00, ao acessar a tela de pagamento no meu: "Procedimentos diários Diários>Documentos>Pagamento" podemos observar os valores detalhados, teremos o valor Original (Bruto), o valor da Devolução associada, e Valor total (Líquido) a ser pago.

Realizada a baixa podemos consultar o documento na tela de alteração de documentos. É possível observar que apenas nessa situação, onde houve pagamento após associação da devolução é que teremos o código de baixa, além da data de pagamento

Na aba associações temos os dados da devolução associada:

Observação: Neste último exemplo, tivemos uma associação de devolução com valor inferior ao da nota, o que possibilitou realizar posteriormente a baixa manual. No entanto, se a baixa do valor restante for realizado por meio de Pagamento eletrônico ou se houver substituição, esse processo não pode ser realizado. É necessário criar uma parcela da nota com o valor da devolução, e a parcela em aberto é que será tratada nessas outras condições.
Se algum auxílio ou esclarecimento for necessário, conte conosco através de nossos canais de atendimento.
Telefone: (11) 5018-2525.
Portal do Cliente: https://portaldocliente.praxio.com.br/
#PodeContar
#IA

Este artigo foi útil?
Que bom!
Obrigado pelo seu feedback
Desculpe! Não conseguimos ajudar você
Obrigado pelo seu feedback
Feedback enviado
Agradecemos seu esforço e tentaremos corrigir o artigo